FAQ 005342 | Non sono state create combinazioni di carico automatiche. Cosa posso fare?
FAQ 005342 | Non sono state create combinazioni di carico automatiche. Cosa posso fare?
2024-05-30
036640
  • RFEM 6
  • RSTAB 9

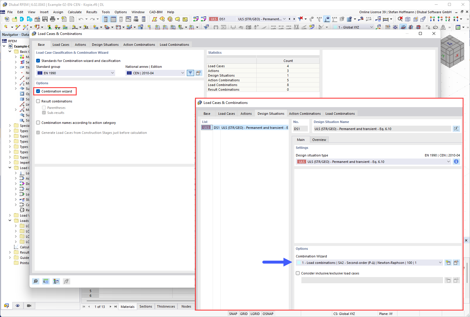
FAQ 005342 | Base - Creazione guidata combinazione

FAQ 005342 | Non sono state create combinazioni di carico automatiche. Cosa posso fare?

Usato in
  • Le combinazioni di carico automatiche non vengono generate.
Condividi