1452x
005342
2022-12-27

Le combinazioni di carico automatiche non vengono generate.

Non vengono create combinazioni di carico automatiche. Cosa posso fare?


Risposta:

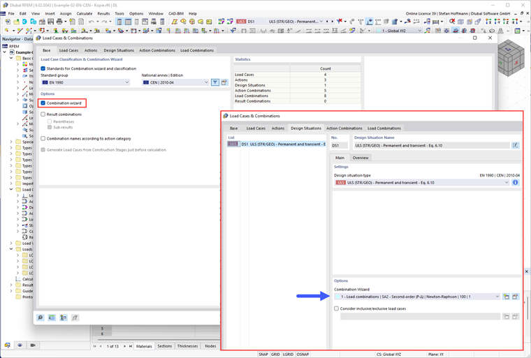
Per prima cosa, controlla se hai attivato l'Assistente di combinazione e se l'hai assegnato a una situazione di progetto.

Quindi, controlla le impostazioni della Combinazione guidata. Per ottenere le combinazioni di carico generate automaticamente, è necessario disattivare l'opzione "Combinazioni di azioni definite dall'utente".


Autore

Il Sig. Hoffmann fornisce supporto tecnico ai clienti Dlubal Software ed è responsabile del coordinamento di tutte le richieste e delle attività tecniche.



;