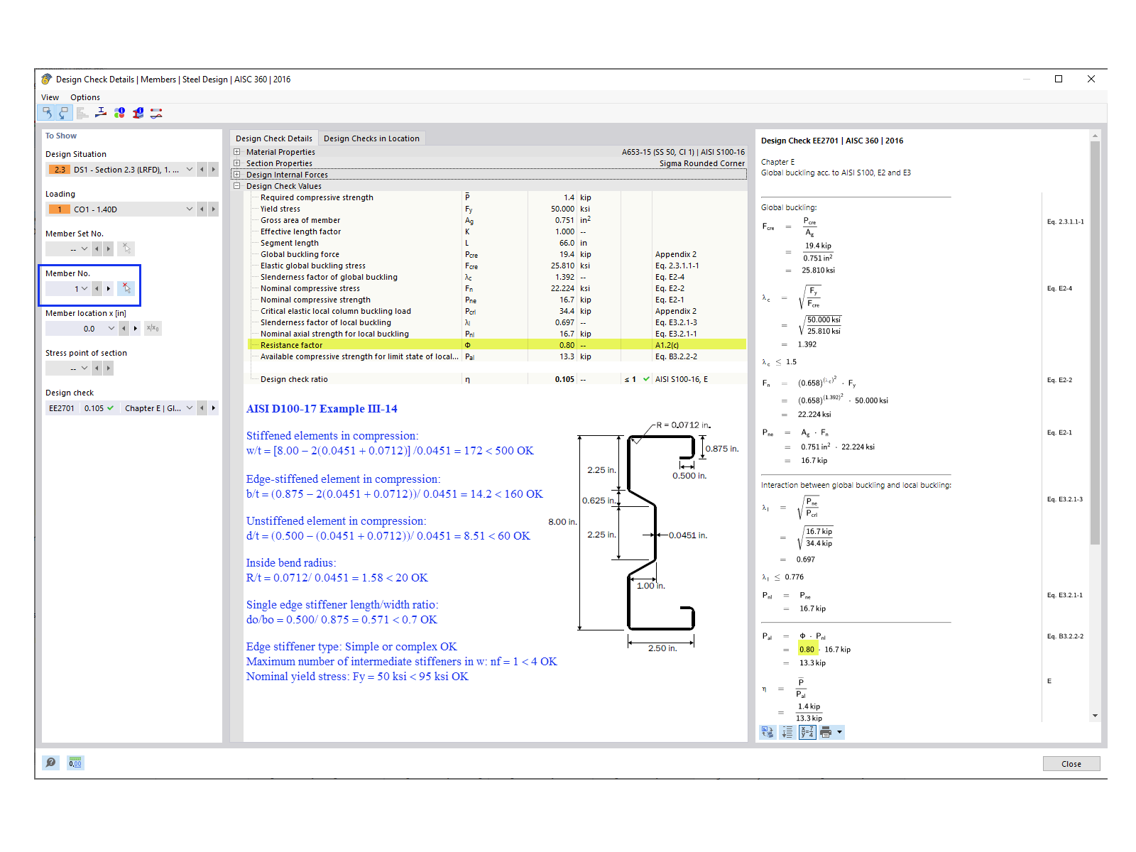
FAQ 005378 | RFEM verifica i limiti di applicabilità della tabella AISI B4.1-1?
FAQ 005378 | RFEM verifica i limiti di applicabilità della tabella AISI B4.1-1?
2024-05-30
040256
  • Verifica acciaio per RFEM 6
  • RFEM 6
  • Strutture in acciaio
    • Analisi e progettazione strutturale
    • Sezioni piegate a freddo
    • ANSI/AISC 360

Verifica di progetto per l'asta nr. 1

FAQ 005378 | RFEM verifica i limiti di applicabilità della tabella AISI B4.1-1?

Usato in
  • AISI Tabella B4.1-1 Limiti di applicabilità
Condividi