1579x
005378
2023-04-25

AISI Tabella B4.1-1 Limiti di applicabilità

RFEM verifica i limiti di applicabilità della tabella AISI B4.1-1?


Risposta:

Il coefficiente di sicurezza Ω e il coefficiente di resistenza Φ utilizzati nei capitoli da E ad H sono appropriati solo per le sezioni che soddisfano le limitazioni nella Tabella B4.1-1. For all other sections that exceed any of the limits, higher safety factors Ω or lower resistance factors Φ are applied according to section A1.2(C). In RFEM, this limitation is checked by default. The user has the option to deactivate this check in the "Strength Configuration".

Shapes that can be checked in RFEM include C, Z, L, I (double back-to-back C), hat, rectangular, and round HSS. In the example shown in Image 02, the 8ZS2.75 x 105 section meets the applicability limits.

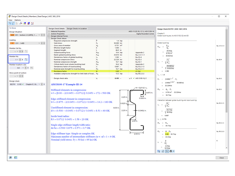
For general/complex sections, such as the sigma section used in Example III-14 of AISI D100-17 (shown in Image 03), the more conservative factors are automatically applied. As a result, Φc = 0.80 is used in the RFEM design checks. However, the manual calculation shows that the sigma section actually meets the applicability limits and Φc = 0.85 can be used instead.


Autore

Cisca è responsabile della formazione dei clienti, del supporto tecnico e dello sviluppo continuo del programma per il mercato nordamericano.



;