KB 001841 | Progettazione di acciaio AISI piegato a freddo utilizzando la sezione personalizzata in RFEM 6
KB 001841 | Progettazione di acciaio AISI piegato a freddo utilizzando la sezione personalizzata in RFEM 6
2024-05-30
040297
  • RFEM 6
  • Verifica acciaio per RFEM 6
  • Strutture in acciaio
    • Analisi e progettazione strutturale
    • AISI S100
    • CSA S136
    • ANSI/AISC 360

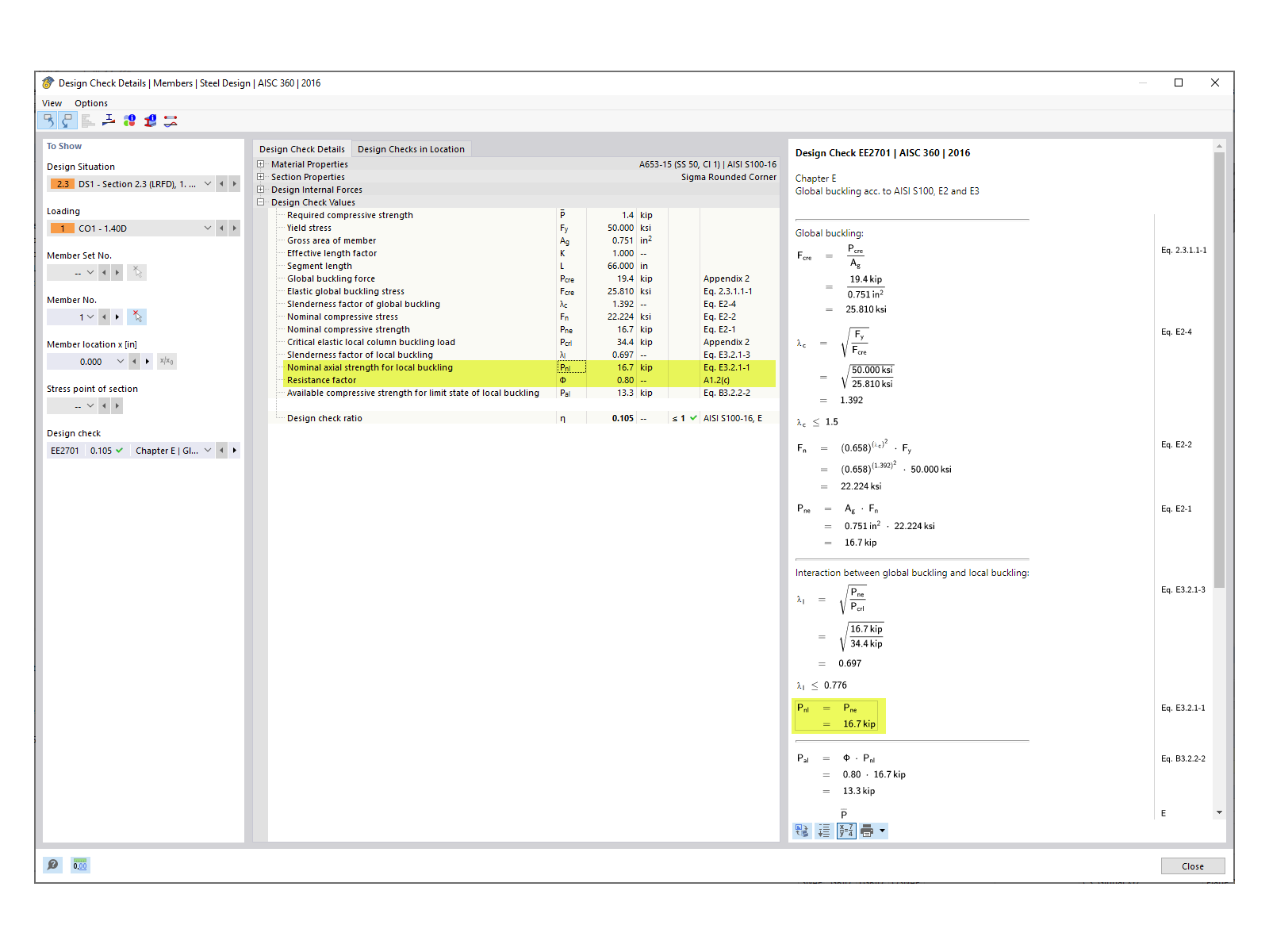
Resistenza a compressione nominale

KB 001841 | Progettazione di acciaio AISI piegato a freddo utilizzando la sezione personalizzata in RFEM 6

Usato in
  • Progettazione di acciaio formati a freddo AISI utilizzando una sezione personalizzata in RFEM 6
Condividi