2311x
001841
2024-01-26

Progettazione di acciaio formato a freddo AISI utilizzando una sezione personalizzata in RFEM 6

Le sezioni personalizzate sono spesso necessarie nella progettazione dell’acciaio formato a freddo. In RFEM 6, la sezione personalizzata può essere creata utilizzando una delle sezioni “in parete sottile” disponibili nella libreria. Per altre sezioni che non corrispondono a nessuna delle 14 forme disponibili per il formato a freddo, le sezioni possono essere create e importate dal programma stand-alone RSECTION. Per informazioni generali sulla verifica dell’acciaio AISI in RFEM 6, fai riferimento all’articolo della Knowledge Base riportato alla fine della pagina.

Esempio

L'esempio III-14 del manuale AISI [1] viene utilizzato per confrontare i risultati ottenuti dal modello RFEM. Poiché la sezione trasversale non corrisponde a nessuna delle sezioni in parete sottile, RSECTION viene utilizzato per creare la sezione sigma personalizzata. Un webinar che mostra come creare una forma personalizzata in RSECTION è fornito alla fine di questo articolo.

L'esempio presenta due casi in cui il membro è completamente vincolato lungo la sua lunghezza (Caso 1) e vincolato a 66 pollici (Caso 2). Solo il Caso 2 utilizzando il metodo LRFD è esaminato in questo articolo. Il Metodo della Striscia Finita (FSM) è selezionato per calcolare la resistenza a compressione disponibile, Pa. Due (2) membri di 66 pollici di lunghezza semplicemente supportati sono modellati in RFEM utilizzando un angolo arrotondato e un angolo smussato (Immagine 03). Il motivo per utilizzare una sezione a linea retta (angolo smussato) è spiegato in seguito.

Resistenza alla compressione

I carichi critici di instabilità elastica (Pcrl, Pcrd, Pcre) richiesti per determinare la resistenza a compressione disponibile, Pa sono presentati di seguito.

Pcrl (Locale)

Il carico critico di instabilità colonnare locale, Pcrl è pari a 34.4 kip, è mostrato sotto il controllo di progetto globale EE2701 e concorda con quanto mostrato nell'esempio AISI. La curva totale mostra un primo minimo distinto dove Pcrl è pari a 33.8 kip ed è ottenuto per entrambe le sezioni ad angolo arrotondato e smussato (Immagine 04). La piccola discrepanza tra i valori elencati nel controllo di progetto e il grafico è trascurabile.

Pcrd (Distorsionale)

Il carico critico di instabilità colonnare distorsionale, Pcrd, è mostrato sotto il controllo di progetto EE2801. Per la sezione con angoli arrotondati (sezione arrotondata), Pcrd è pari a 14.9 kip. Si può vedere dalla curva di firma (totale) che il secondo minimo non è distinto. In tal caso, la curva distorsionale è utilizzata per identificare la lunghezza appropriata lungo l'asse orizzontale. Da lì, la posizione è proiettata sulla curva totale per ottenere il fattore di carico critico.

Le curve individuali (locale, distorsionale, globale) possono essere visualizzate separatamente dal menu a tendina (Immagine 05). Per sezioni personalizzate, potrebbe richiedere del tempo per caricare il grafico individuale.

Il 14.9 kip a lunghezza di 89 pollici è l'ultimo minimo rilevante sul grafico distorsionale. Le forme di instabilità oltre questa lunghezza sono categorizzate come instabilità globale. RFEM applica un "fattore geometrico" per caratterizzare le forme di instabilità come globali o distorsionali.

Il manuale AISI afferma: "L'esame della forma del modo per il membro a una lunghezza di 66 pollici mostra sia traduzioni laterali associate all'instabilità flessionale (globale) che instabilità distorsionale; di conseguenza, il carico di instabilità elastica a questa lunghezza è utilizzato per il controllo dello stato limite di instabilità distorsionale" [1]. A una lunghezza di 66 pollici, Pcrd è pari a 19.4 kip sulla curva totale.

A causa della differenza nell'approccio, il valore RFEM di 14.9 kip a lunghezza di 89 pollici è inferiore ai 19.4 kip a lunghezza di 66 pollici elencati nell'esempio AISI.

Sezione a Linea Retta (Angolo Smussato)

Quando si utilizza una sezione arrotondata (angolo arrotondato), il solver FSM divide gli angoli arrotondati in molti piccoli segmenti. Facendo ciò, il calcolo può essere conservativo. Un'opzione per verificare il risultato è modellare la sezione utilizzando linee rette (angoli smussati). Per la sezione a linea retta, Pcrd è pari a 17.7 kip. Questo valore è più vicino ai 19.4 kip elencati nell'esempio AISI (Immagine 06).

Pcre (Globale)

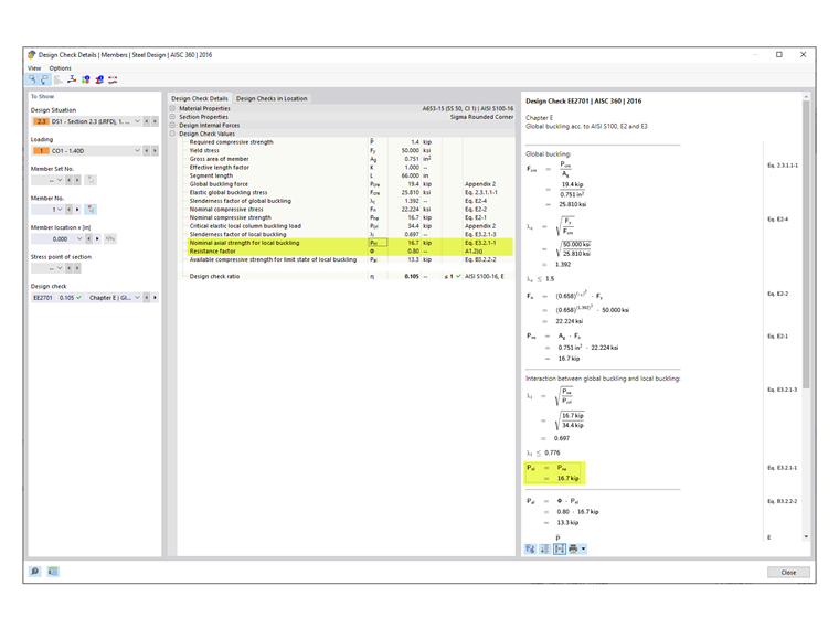
Il carico critico di instabilità globale (flessionale, torsionale, flessionale-torsionale), Pcre, è mostrato sotto il controllo di progetto EE2701.

Pcre è pari a 19.4 kip per la sezione arrotondata e 19.2 kip per la sezione a linea retta. Questi valori sono presi dalla curva totale a lunghezza di 66 pollici. Come si può vedere nell'Immagine 07, la forma di instabilità a questa lunghezza contiene sia instabilità flessionale (globale) che instabilità distorsionale.

Il manuale AISI afferma: "La linea tratteggiata sovrapposta sulla metà destra del grafico rappresenta la modalità di instabilità globale isolata da altri stati limite. Il carico di instabilità elastica a questa lunghezza da questa linea è usato per il controllo dello stato limite di instabilità globale" [1]. Di conseguenza, il Pcre pari a 38.9 kip elencato nell'esempio AISI è preso dalla curva globale individuale (Immagine 08).

RFEM adotta l'approccio conservativo di ottenere Pcre dalla curva totale invece della curva globale. Gli ingegneri possono usare il proprio giudizio per utilizzare il valore più alto mostrato sulla curva globale dopo aver esaminato le forme di instabilità alla lunghezza di 66 pollici. In RFEM, il valore alternativo Pcre è pari a 44.3 kip sulla curva globale (in prossimità del valore di 38.9 kip elencato nell'esempio AISI).

Resistenza Nominale a Compressione

La resistenza nominale a compressione è presa come il più piccolo dei valori secondo le seguenti sezioni AISI [2]:

  • Sezione E2 - Flessione e Instabilità Globale
  • Sezione E3 - Instabilità Locale Interagente con Flessione e Instabilità Globale
  • Sezione E4 - Instabilità Distorsionale

In RFEM, la Sezione E3 è il caso governante con Pnl pari a 16.7 kip (Immagine 09). Nel manuale AISI, l'instabilità distorsionale (Sezione E4) è il caso governante con Pnl pari a 21.0 kip.

Limiti di Applicabilità della Tabella B4.1-1 AISI

Il fattore di sicurezza, Ω o il fattore di resistenza, Φ usati nei Capitoli E fino a H sono appropriati solo per sezioni che rispettano le limitazioni nella Tabella B4.1-1. Per tutte le altre sezioni che superano uno qualsiasi dei limiti, fattori di sicurezza più alti o fattori di resistenza più bassi sono applicati secondo la Sezione A1.2(C). In RFEM, questa limitazione è controllata per impostazione predefinita. L'utente ha l'opzione di disattivare questo controllo nella Configurazione della Resistenza (Immagine 10).

Le forme che possono essere verificate in RFEM includono C, Z, L, I (doppio schiena a schiena C), a cappuccio, rettangolare e rotondo HSS. Per tutte le altre sezioni generali/complesse come la sezione sigma usata in questo esempio, i fattori più conservativi sono applicati automaticamente. Di conseguenza, Φc pari a 0.80 è mostrato nei controlli di progetto RFEM (Immagine 09).

Il calcolo nel manuale AISI [1] mostra che la sezione sigma soddisfa effettivamente i limiti di applicabilità e Φc pari a 0.85 può essere utilizzato.

Elementi irrigiditi in compressione:

w/t = [8.00 - 2(0.0451 + 0.0712)] / 0.0451 = 172 ≤ 500 OK

Elemento irrigidito sul bordo in compressione:

b/t = [0.875 - 2(0.0451 + 0.0712)] / 0.0451 = 14.2 ≤ 160 OK

Elemento non irrigidito in compressione:

d/t = [0.500 - (0.0451 + 0.0712)] / 0.0451 = 8.51 ≤ 60 OK

Raggio di piegatura interno:

R/t = 0.0712/ 0.0451 = 1.58 ≤ 20 OK

Rapporto lunghezza/larghezza dell'irrigiditore singolo sul bordo:

do/bo = 0.500 / 0.875 = 0.571 ≤ 0.7 OK

Tipo di irrigiditore sul bordo: Semplice o complesso OK

Numero massimo di irrigiditori intermedi in w: nf = 1 ≤ 4 OK

Tensione massima di snervamento nominale: Fy = 50 ksi ≤ 95 ksi OK

Conclusione

Sezioni trasversali personalizzate possono essere create in RSECTION e importate in RFEM 6 per la progettazione secondo AISI S100 o CSA S136. Quando si analizza una sezione complessa, è importante esaminare le forme di instabilità e la curva di firma (totale) per determinare se è necessaria una valutazione aggiuntiva (cioè, utilizzando una sezione a linea retta). Una sezione a linea retta senza angoli arrotondati può a volte fornire una curva di firma e un risultato migliori.

In un caso in cui il modo mostra sia instabilità flessionale (globale) che instabilità distorsionale, RFEM applica un "fattore geometrico" per caratterizzare la forma di instabilità come globale o distorsionale.

Per impostazione predefinita, RFEM controlla i limiti di applicabilità della Tabella B4.1-1 e applica i fattori più conservativi per sezioni generali/complesse senza limiti applicabili.


Autore

Cisca è responsabile della formazione dei clienti, del supporto tecnico e dello sviluppo continuo del programma per il mercato nordamericano.

Link
Bibliografia


;