FAQ 005388 | Come posso attivare il progetto con calcestruzzo fibrorinforzato nel progetto aggiuntivo per calcestruzzo in RFEM 6?
FAQ 005388 | Come posso attivare il progetto con calcestruzzo fibrorinforzato nel progetto aggiuntivo per calcestruzzo in RFEM 6?
2024-05-30
041405
  • RFEM 6
  • Verifica calcestruzzo per RFEM 6
  • RSTAB 9
    • Verifica calcestruzzo per RSTAB 9
    • Strutture in calcestruzzo
    • Eurocode 2

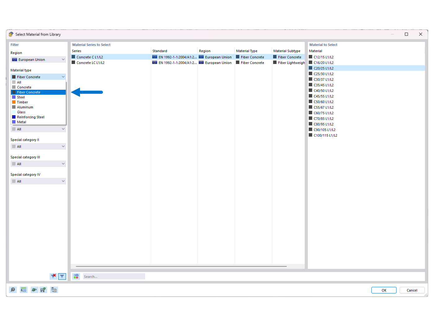
FAQ 005388 | Seleziona il materiale "fibra di cemento" dalla libreria

FAQ 005388 | Come posso attivare il progetto con calcestruzzo fibrorinforzato nel progetto aggiuntivo per calcestruzzo in RFEM 6?

Usato in
  • Attivazione della verifica di calcestruzzo con fibre di acciaio nell'add-on 'Verifica calcestruzzo'
Condividi