1315x
005388
2023-06-07

Attivazione della verifica di calcestruzzo con fibre di acciaio nell'add-on 'Verifica calcestruzzo'

Come posso attivare la verifica del calcestruzzo fibrorinforzato nel componente aggiuntivo "Verifica calcestruzzo" in RFEM 6?


Risposta:

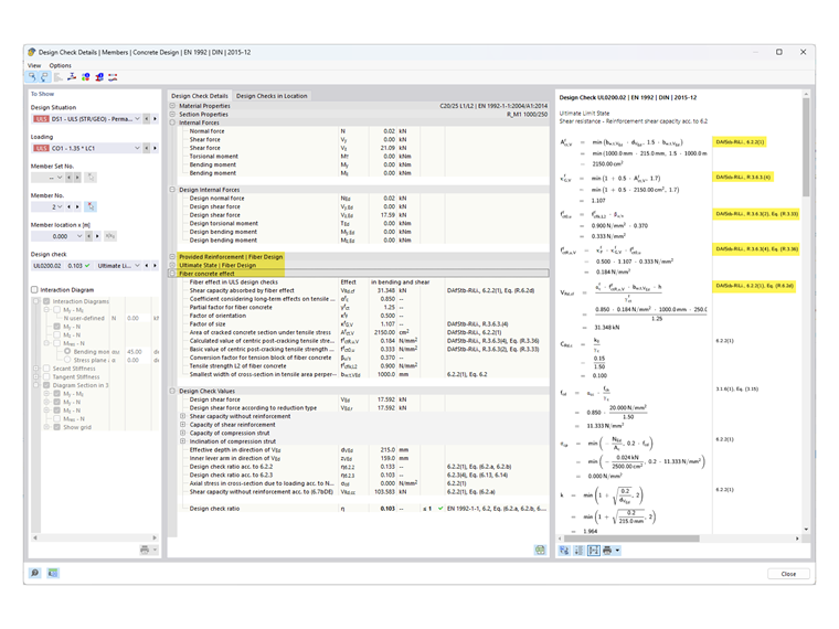
In RFEM 6 e nel componente aggiuntivo 'Progettazione del calcestruzzo' è possibile eseguire la progettazione del calcestruzzo fibrorinforzato secondo la norma DIN EN 1992-1-1 in combinazione con la direttiva DAfStB 'Calcestruzzo fibrorinforzato'.

Per attivare la progettazione di una superficie o di un'asta considerando il calcestruzzo fibrorinforzato, è sufficiente assegnare un materiale del tipo appropriato alla superficie o all'asta.

A tal fine, creare un nuovo materiale del tipo 'Calcestruzzo fibrorinforzato'.

In questo contesto, i calcestruzzi e i calcestruzzi leggeri sono designati con l'integrazione 'L1/L2', che rappresenta rispettivamente le classi di prestazione 1 e 2.

Le classi di prestazione L1 e L2 sono inizialmente preimpostate con i valori 1.20 e 0.90 (vedi Figura 02).

Per poter adattare queste classi di prestazione, è possibile attivare un 'Materiale personalizzato' nella scheda 'Base' del materiale sotto 'Opzioni'.

In questo modo, i campi di input per L1 e L2 sono accessibili, consentendo all'utente di adattare le classi di prestazione.

Se la progettazione viene ora eseguita con il materiale del tipo 'Calcestruzzo fibrorinforzato' nel componente aggiuntivo 'Progettazione del calcestruzzo', le verifiche che nella direttiva DAfStB per la progettazione del 'Calcestruzzo fibrorinforzato' vengono modificate o integrate, saranno adattate. Questa modifica delle verifiche può essere riscontrata nei 'Dettagli di progettazione' con riferimento alla direttiva DAfStB.

Nota

Per questo tipo di progettazione è necessario che sia prevista un'armatura "normale" (armatura dell'asta per l'asta, armatura della superficie per la superficie), altrimenti le superfici non possono essere progettate. Ciò significa che solo i componenti già armati possono essere ulteriormente rinforzati con fibre di acciaio.

Se si desidera calcolare una piastra esclusivamente con calcestruzzo fibrorinforzato (senza armatura in acciaio), ciò può essere realizzato utilizzando il modello materiale 'Danneggiamento 2D/3D'.


Autore

Il signor Kieloch fornisce supporto tecnico ai nostri clienti ed è responsabile dello sviluppo nel settore delle strutture in cemento armato.



;