FAQ 005388 | Come posso attivare la verifica con calcestruzzo fibrorinforzato in acciaio nell'add-on Verifica calcestruzzo per RFEM 6?
FAQ 005388 | Come posso attivare la verifica con calcestruzzo fibrorinforzato in acciaio nell'add-on Verifica calcestruzzo per RFEM 6?
2024-05-30
043202
  • RFEM 6
  • Verifica calcestruzzo per RFEM 6
  • RSTAB 9
    • Verifica calcestruzzo per RSTAB 9
    • Strutture in calcestruzzo
    • Eurocode 2

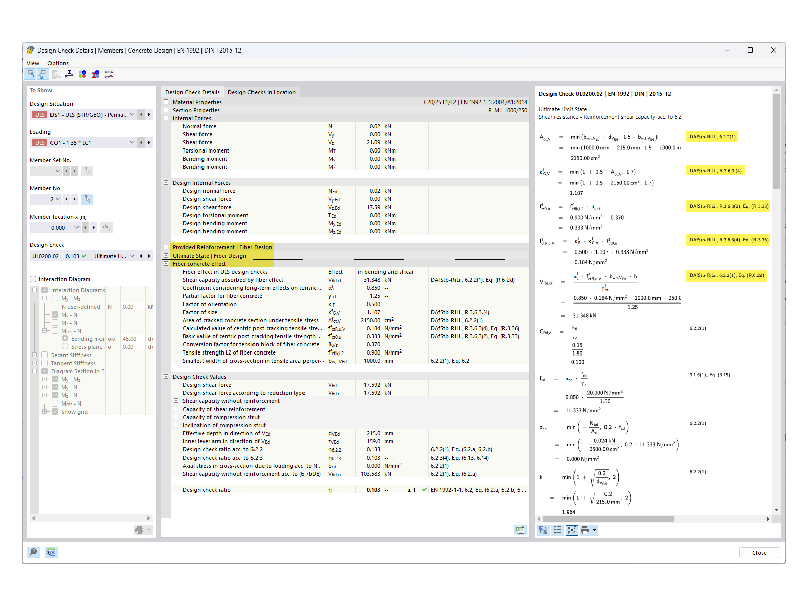
FAQ 005388 | Dettagli di progetto compreso il calcestruzzo fibrorinforzato

FAQ 005388 | Come posso attivare la verifica con calcestruzzo fibrorinforzato in acciaio nell'add-on Verifica calcestruzzo per RFEM 6?

Usato in
  • Attivazione della verifica di calcestruzzo con fibre di acciaio nell'add-on 'Verifica calcestruzzo'
Condividi