KB 001861 | Verifica di travi piane secondo AISC 360-16
KB 001861 | Verifica di travi piane secondo AISC 360-16
2024-05-30
045428
  • RFEM 6
  • Verifica acciaio per RFEM 6
  • Strutture in acciaio
    • Ponti
    • Analisi e progettazione strutturale
    • ANSI/AISC 360

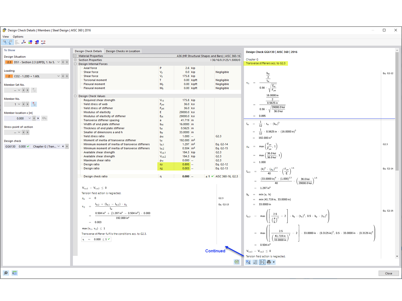
Verifica dell'irrigidimento trasversale

KB 001861 | Verifica di travi piane secondo AISC 360-16

Usato in
  • Verifica di travi piane secondo AISC 360-16 in RFEM 6
Condividi