3100x
001861
2023-11-14

Verifica di travi piane secondo AISC 360-16 in RFEM 6

La trave a piastre è una scelta economica per la costruzione di campate lunghe. La trave in lamiera di acciaio con sezione a I ha tipicamente un'anima profonda per massimizzare la sua capacità di taglio e la separazione dell'ala, ma un'anima sottile per ridurre al minimo il peso proprio. A causa del suo grande rapporto altezza-spessore (h/tw ), potrebbero essere necessari irrigidimenti trasversali per irrigidire l'anima snella.

In RFEM 6, l'opzione Irrigidimenti trasversali dell'asta può essere utilizzata per aggiungere gli irrigidimenti necessari lungo la lunghezza dell'asta. La maggiore resistenza a taglio dall'irrigidimento può essere considerata nell'add-on Verifica acciaio.

La sezione AISC G2 "Aste e canali a forma di I" [1] è organizzata in tre sezioni:

  • G2.1 Resistenza a taglio delle anime senza azione del campo di trazione
  • G2.2 Resistenza a taglio di pannelli interni con a / h ≤ 3 considerando l'azione del campo di trazione
  • G2.3 Irrigidimenti trasversali

Cos'è l'azione del campo di trazione?

L'azione del campo di trazione è un fenomeno in cui l'anima della trave a piastre è progettata per avere una resistenza post-instabilità significativa. Nello stato post-instabilità, l'anima è ancora in grado di resistere al carico applicato attraverso la trazione.

L'azione di trazione archiviata può essere considerata solo per i pannelli interni quando a/h non supera 3.0 (sezione AISC G2.2) dove a è la distanza libera tra gli irrigidimenti e h è la distanza libera tra le ali.

Esempio

Gli esempi G.8A e G.8B di AISC 2016 Esempi di progetto [2] sono presentati per confrontare la resistenza a taglio ottenuta dal modello RFEM. La trave è lunga 1700 cm, alta 90 cm, con ali spesse 4 cm e larghe 40 cm e un'anima di 13/40 cm di spessore. L'ala compressa è controventata in modo continuo, il che suggerisce che la verifica dell'instabilità flesso-torsionale (LTB) può essere disattivata nel programma.

Una trave composta può essere creata utilizzando il tipo di sezione "Parametrica - a parete sottile" e il tipo di produzione "Saldato".

1) Verificare se sono necessari irrigidimenti trasversali secondo la sezione AISC G2.3

Gli irrigidimenti trasversali non sono necessari se è soddisfatta una delle seguenti condizioni.

  • h / tw è inferiore a 2.46 √(E/Fy )

33,0 in/0,3125 in = 105,6 è maggiore di 2,46*√(29.000 ksi/36 ksi) = 69,82

  • La resistenza a taglio richiesta è inferiore alla resistenza disponibile. Come mostrato nella verifica GG6100, la resistenza a taglio richiesta (175,8 kips) è maggiore della resistenza a taglio disponibile (149,4 kips).
  • Poiché nessuna delle condizioni di cui sopra è soddisfatta, sono necessari irrigidimenti trasversali.

2) Determina la spaziatura degli irrigidimenti

Le tabelle 3-16a, 3-16b e 3-16c del Manuale per le costruzioni in acciaio AISC [3] sono utili per determinare la spaziatura degli irrigidimenti necessaria in base al rapporto h/tw e alla tensione richiesta. In alternativa, è possibile utilizzare un approccio iterativo per tentativi ed errori per stabilire la spaziatura.

In questo esempio, la spaziatura 42 è utilizzata per il pannello di estremità. La resistenza a taglio richiesta in questa posizione può essere facilmente determinata utilizzando lo strumento "Diagramma dei risultati per l'asta selezionata". Alla fine del primo pannello, Vz = 153,8 kips supera la resistenza disponibile = 149,4 kips. Pertanto, viene aggiunto anche un secondo pannello con una spaziatura di 90. Un terzo pannello non è richiesto poiché V = 106,8 kip è inferiore a 149,4 kip.

3) Aggiungi "Irrigidimenti trasversali delle aste" elencati in "Tipi di aste" in RFEM

Sono disponibili diversi tipi di irrigidimenti. In questo esempio, "Piatto di estremità" viene utilizzato all'inizio e alla fine dell'asta. "Piatto" è utilizzato per gli irrigidimenti intermedi. La posizione, il materiale e le dimensioni sono specificati per ogni irrigidimento.

L'opzione "Considera irrigidimento" è disponibile poiché l'add-on Verifica acciaio è stato attivato. Questa opzione può essere attivata e disattivata per considerare l'effetto di ogni singolo irrigidimento sul progetto. Per "Piastra di estremità", l'irrigidimento può essere considerato "Non rigido" o "Rigido". "Non rigido" è selezionato quando l'azione del campo di trazione non può essere considerata per il pannello di estremità.

La molla di ordito risultante viene calcolata automaticamente. Tuttavia, non è considerato nell'analisi senza l'add-on Torsione di ingobbamento (7 DOF). Gli irrigidimenti trasversali non hanno alcun impatto sulla rigidezza quando si calcola con 6 gradi di libertà.

4) Add-on Resistenza a taglio nella verifica acciaio

Come indicato nella sezione G2.2, è possibile utilizzare la resistenza a taglio nominale maggiore dalla sezione G2.1 (senza azione del campo di trazione) e della sezione G2.2 (considerando l'azione del campo di trazione). Entrambe le condizioni sono verificate nell'add-on Verifica acciaio in Verifica GG6100.

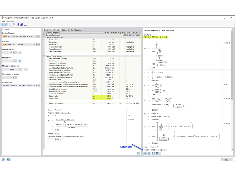
5) Requisiti dell'irrigidimento trasversale secondo AISC sezione G2.3 [1]

Oltre a fornire la resistenza a taglio dell'asta, la verifica GG6130 verifica:

  • Rapporto larghezza-spessore dell'irrigidimento (AISC eq. G2-12)
  • Momento di inerzia dell'irrigidimento (AISC eq. G2-13)

Utilizzando l'opzione "Irrigidimenti trasversali delle aste", in RFEM è possibile tenere conto delle anime irrigidite delle travi a piastre.


Autore

Cisca è responsabile della formazione dei clienti, del supporto tecnico e dello sviluppo continuo del programma per il mercato nordamericano.

Link
Bibliografia


;