Caratteristica 002818 | Trascurare aperture
Caratteristica 002818 | Trascurare aperture
2024-05-15
050330
  • RFEM 6
  • Modello edificio per RFEM 6

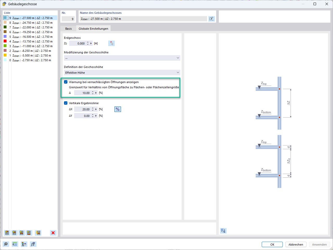
Trascurare aperture con una superficie specifica

Caratteristica 002818 | Trascurare aperture

  • Apertura
  • Trascurare
Usato in
  • Trascurare le aperture
Condividi