207x
002818
2024-05-14

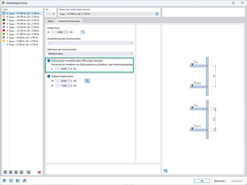
Trascurare le aperture

È possibile trascurare le aperture con una determinata area nel calcolo del modello dell'edificio. Questa funzione può essere attivata nelle impostazioni globali dei piani dell'edificio. Apparirà un messaggio di avviso che informa che le aperture sono state trascurate.



;