FAQ 005564
FAQ 005564
2024-07-01
051295
  • RFEM 6
  • RSTAB 9

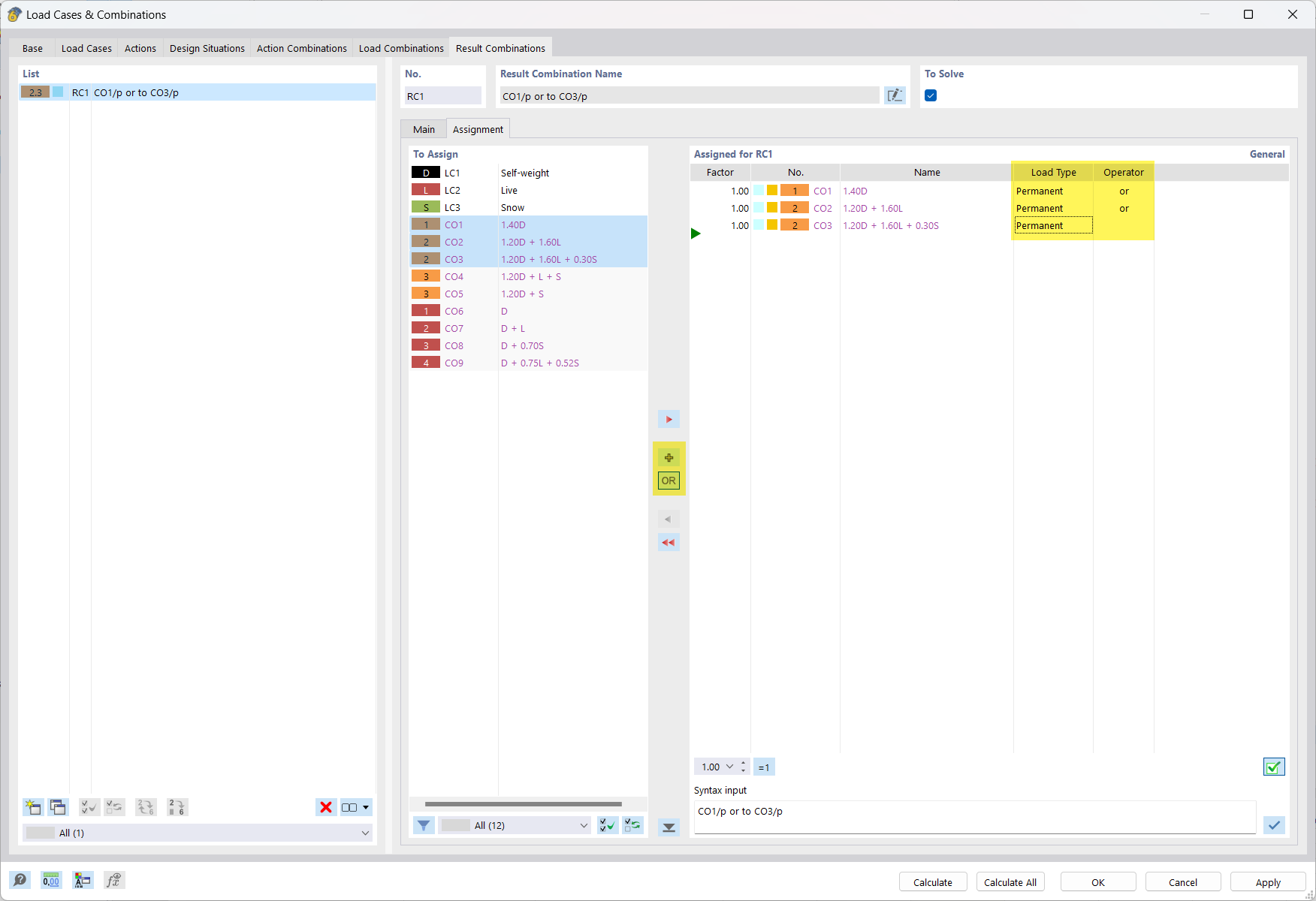
Combinazione di risultati: o sovrapposizione di LC con il criterio "permanente"

FAQ 005564

Usato in
  • Combinazioni di carichi e risultati
Condividi