495x
005564
2024-07-01

Combinazioni di carichi e risultati

Desidero calcolare la mia struttura secondo l'analisi del secondo ordine e per questo ho creato diversi casi di carico, inclusi imperfezioni. Devo combinare i casi di carico in combinazioni di carico o combinazioni di risultati?


Risposta:

La seguente risposta si riferisce ai programmi RFEM 6 e RSTAB 9.

Se si desidera utilizzare l'analisi del secondo ordine, è necessario definire combinazioni di carico. In caso di una combinazione di carico, i carichi dei casi di carico contenuti vengono combinati in "un grande caso di carico" considerando i corrispondenti fattori di sicurezza parziali, e questo caso di carico viene poi calcolato secondo l'analisi del secondo ordine.

Nel caso di una combinazione di risultati, invece, i casi di carico contenuti vengono calcolati per primi. Successivamente, i risultati vengono sovrapposti considerando i fattori di sicurezza parziali. Non è possibile impostare il metodo di calcolo per le combinazioni di risultati. Questo è possibile solo per i casi di carico e le combinazioni di carico.

Per i casi di carico e le combinazioni di carico, è possibile specificare il metodo di analisi nelle impostazioni dell'analisi statica; ad esempio, l'analisi del secondo ordine (vedi Immagine 01). Se il modello include membri del tipo "Cavo", questi elementi sono calcolati secondo l'analisi delle grandi deformazioni.

Per i casi di carico e le combinazioni di carico, si ottengono sempre forze interne univoche. D'altra parte, le combinazioni di risultati includono un inviluppo delle forze interne (valori max e min). Poiché i risultati dei casi di carico e delle combinazioni di carico sono sovrapposti nelle combinazioni di risultati, le CR possono quindi contenere risultati secondo l'analisi statica lineare o l'analisi del secondo ordine.

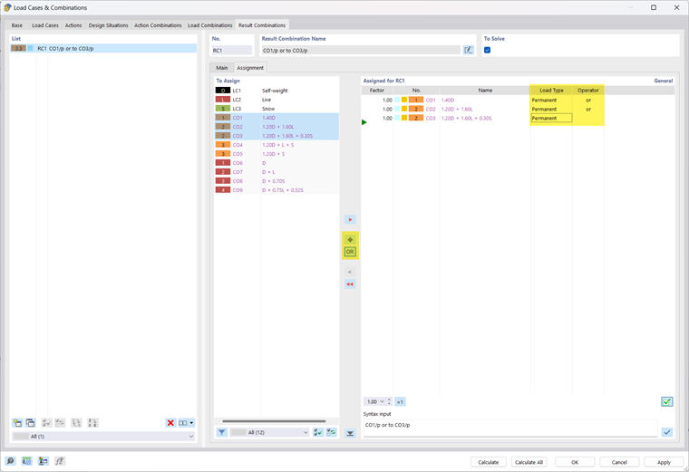
Nel tuo modello, puoi anche combinare i CC definiti in una CR di riepilogo con il criterio or (ad esempio, CR1 = CC1/permanente o CC2/permanente o CC3/permanente...). In tal modo, si ottengono le forze interne e le deformazioni massime considerando l'analisi del secondo ordine (vedi Immagine 02).

La "permanente o sovrapposizione" ha l'effetto che uno o entrambi i CC sono utilizzati per i risultati. Quando si collegano i risultati con "alternativamente o sovrapposizione", può anche accadere che nessuno dei CC sia rilevante per i risultati della CR. Le forze interne e le deformazioni possono quindi diventare zero.


Autore

Alex è responsabile della formazione dei clienti, del supporto tecnico e dello sviluppo continuo del programma per il mercato nordamericano.



;