KB 001732 | Modifica della rigidezza del calcestruzzo in RFEM 6 secondo ACI 318-19 e CSA A23.3:19
KB 001732 | Modifica della rigidezza del calcestruzzo in RFEM 6 secondo ACI 318-19 e CSA A23.3:19
2024-07-16
051560
  • RFEM 6
  • Strutture in calcestruzzo
  • Analisi e progettazione strutturale
    • Analisi agli elementi finiti
    • CSA A23.3
    • ACI 318

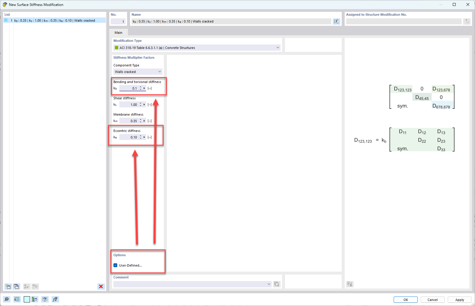
Impostazioni definite dall'utente per il tipo di componente delle pareti

KB 001732 | Modifica della rigidezza del calcestruzzo in RFEM 6 secondo ACI 318-19 e CSA A23.3:19

Usato in
  • Modifica della rigidezza del calcestruzzo in RFEM 6 secondo ACI 318-19 e CSA A23.3:19
Condividi