6396x
001732
2022-01-13

Modifica della rigidezza del calcestruzzo in RFEM 6 secondo ACI 318-19 e CSA A23.3:19

In conformità con il cap. 6.6.3.1.1 e la clausola 10.14.1.2 di ACI 318-19 e CSA A23.3-19, rispettivamente, RFEM prende effettivamente in considerazione l'asta di calcestruzzo e la riduzione della rigidezza della superficie per vari tipi di elementi. I tipi di selezione disponibili includono pareti fessurate e non fessurate, piastre piane e solette, travi e colonne. I coefficienti moltiplicativi disponibili all'interno del programma sono presi direttamente dalla Tabella 6.6.3.1.1(a) e dalla Tabella 10.14.1.2.

Rigidezza ridotta secondo ACI 318 e CSA A23.3

Referencncing Sect. 6.6.3.1.1 and Clause 10.14.1.2, the gross section area Aq and moment of inertia Ig are permitted for elastic analysis with factored load levels applied. Factored load levels are determined utilizing Table 6.6.3.1.1(a) from <nobr>ACI 318-19 [1]</nobr> and the table located under Clause 10.14.1.2 in CSA A23.3:19 [2], where the element type and its condition are taken into consideration. The multiplying factors reduce the moment of inertia, while the gross section area stays constant. These factors were conservatively enforced by the various concrete standards to account for section loss due to concrete cracking.

According to Sect. 6.6.3.1.1 of the ACI 318-19, the moment of inertia and gross area of members/surfaces shall be calculated in accordance with Tables 6.6.3.1.1(a) or 6.6.3.1.1(b) unless a more rigorous analysis is required. Similarly, <nobr>CSA A23.3:19</nobr> lists a table which includes the corresponding multiplication factors applied to each moment of inertia.

Different conditions such as "cracked" and "uncracked" only affect concrete elements categorized under "wall". When calculating the moment and shear for an uncracked wall, a factor of 0.70 is applied to the gross moment of inertia Ig. If the wall is indicated to crack, based on the modulus of rupture, the moment of inertia is calculated as 0.35Ig for further analysis.

In general, walls are used to resist lateral loading in-plane. The out-of-plane stiffness is normally ignored or negligible compared to the in-plane stiffness. So, the reduction in stiffness needs to be applied to the in-plane (km) and not the out-of-plane when performing a lateral analysis. To avoid excessive longitudinal reinforcement being required, small modification factors should be applied to the out-of-plane stiffness factors kb and ke. In the section below, "RFEM 6 Adoption", it is shown how to apply these reduction factors in the program specifically for walls.

Unlike walls, when analyzing other elements such as columns, beams, flat plates, and flat slabs, the moments of inertia do not change based on cracked or uncracked assumptions. The reduced value is based on a single reduction factor listed below.

Pilastri: Ig = 0.70Ig
Travi: Ig = 0.35Ig
Flat plates and flat slabs: Ig = 0.25Ig

For all concrete elements, including walls, a factor of 1.0 is applied to the gross section area Ag. Therefore, the gross area of the concrete section remains unchanged. With regards to the ACI 318-19, moment of inertia values taken from MacGregor and Hage (1977) [3] are multiplied by a stiffness reduction factor of φk = 0.875 referenced from R6.6.4.5.2. For example, the moment of inertia can be calculated as:

0.875(0.80Ig) = 0.70Ig

RFEM 6 Adoption

RFEM 6 seamlessly allows the user to modify the flexural or axial stiffness of any concrete member or surface to be considered for the analysis and design according to ACI 318-19 or CSA A23.3:19. The stiffness modifications should only be set for Strength (factored) Design Situations and not for Serviceability (unfactored) Design Situations. While the component types can be set for each element within load cases/combinations under the "Structure Modification" option within the program, it is best to make these changes directly under the Strength Design Situation, which in turn will automatically apply these settings to the subsequent factored load combinations.

When creating/editing the "Combination Wizard" under the "Design Situations" tab in "Options", there is a check box to "Consider" "Structure Modifications". See Image 01 and Image 02.


Once this box is checked, a new Structure Modification must be created using the "Create New Structure Modification…" button. There, a table for modifying stiffness where you can check on Members and/or Surfaces to be modified. Then, once at least one of these is checked, a new tab (or tabs) will appear at the top.

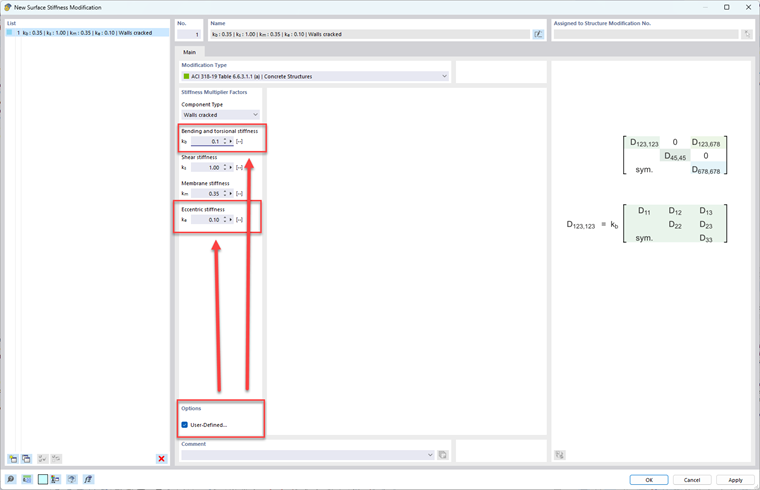
In the tab(s), the "Modification Type" such as ACI 318-19 Table 6.6.3.1.1(a) or CSA A23.3:19 Table 10.14.1.2 can be specified for either members or surfaces. Image 03 and Image 04 shows the different standards and component types that can be selected in a drop-down menu.


With respect to modifying surface stiffness and ignoring the out-of-plane stiffness, the user-defined check box must be checked at the bottom while the walls Component Type is selected. Then, apply small modification factors to kb and ke.


Autore

Alex è responsabile della formazione dei clienti, del supporto tecnico e dello sviluppo continuo del programma per il mercato nordamericano.

Bibliografia


;