KB 001883 | Verifica di trave a parete piena secondo AISC 360-22 in RFEM 6
KB 001883 | Verifica di trave a parete piena secondo AISC 360-22 in RFEM 6
2024-07-16
051563
  • RFEM 6
  • Verifica acciaio per RFEM 6
  • Strutture in Acciaio
    • Ponti
    • Analisi e progettazione strutturale
    • ANSI/AISC 360

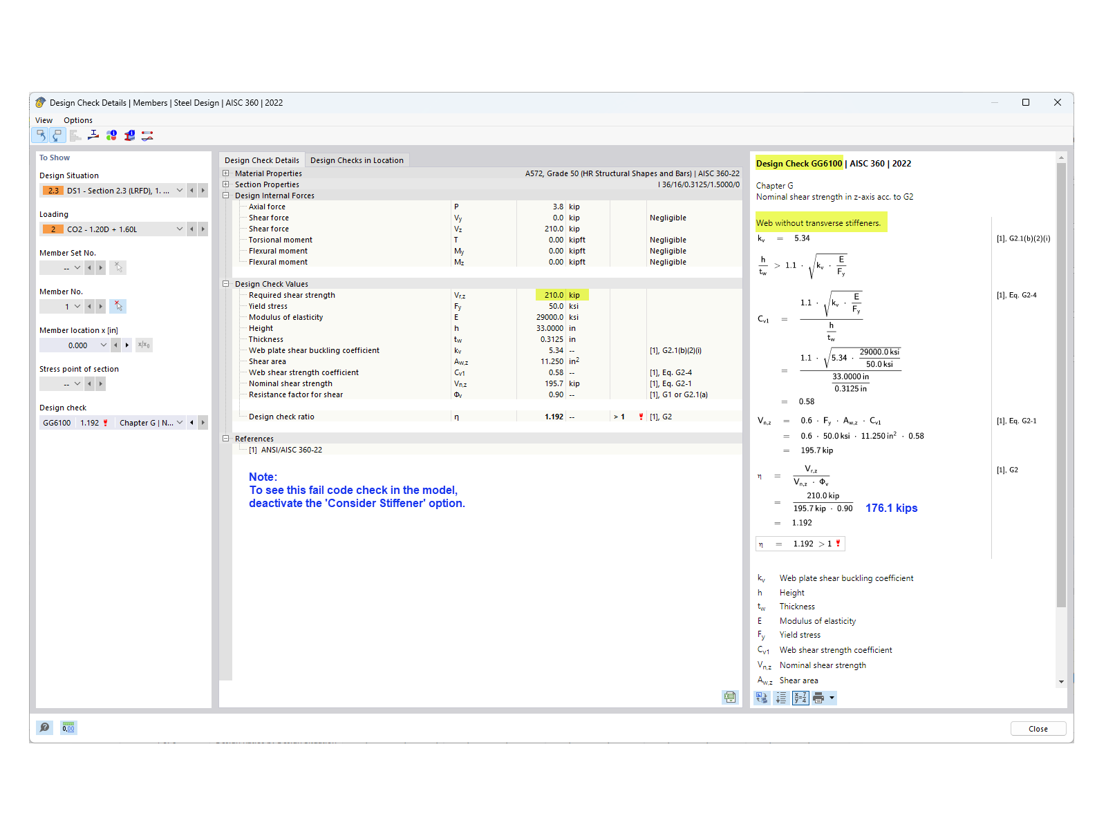
Resistenza a taglio senza irrigidimenti

KB 001883 | Verifica di trave a parete piena secondo AISC 360-22 in RFEM 6

Usato in
  • Verifica delle travi a doppio T secondo AISC 360-22 in RFEM 6
Condividi