1548x
001883
2024-07-17

Verifica delle travi a doppio T secondo AISC 360-22 in RFEM 6

La trave a doppio T è una scelta economica per la costruzione di lunghe luci. La trave in acciaio a sezione I ha tipicamente un'anima profonda per massimizzare la sua capacità di taglio e la separazione delle flange, ma un'anima sottile per minimizzare il peso proprio. A causa del suo grande rapporto altezza-spessore (h/tw), possono essere necessari rinforzi trasversali per irrigidire l'anima snella.

In RFEM 6, l'opzione Irrigidimenti trasversali può essere utilizzata per aggiungere gli irrigidimenti necessari lungo la lunghezza dell'asta. La maggiore resistenza al taglio dovuta all'irrigidimento può essere presa in considerazione nel add-on Verifica acciaio.

La Sezione AISC G2 "Elementi a forma di I e canali" [1] è organizzata in quattro sezioni:

  • G2.1 Resistenza al taglio delle anime senza azione del campo di tensione
  • G2.2 Resistenza al taglio dei pannelli interni dell'anima con a / h ≤ 3 Considerando l'azione del campo di tensione
  • G2.3 Resistenza al taglio dei pannelli di estremità dell'anima con a / h ≤ 3 Considerando l'azione del campo di tensione
  • G2.4 Irrigidimenti trasversali

Cos'è l'azione del campo di tensione?

L'azione del campo di tensione (TFA) è un fenomeno in cui l'anima di una trave a piastra è progettata per avere una resistenza significativa dopo il collasso. Nello stato post-collasso, l'anima è ancora in grado di resistere al carico applicato attraverso la tensione.

Nelle edizioni precedenti dell'AISC, l'azione del campo di tensione poteva essere considerata solo per i pannelli interni dell'anima quando a/h non supera 3.0 dove a è la distanza netta tra i rinforzi e h è la distanza netta tra le flange.

Nell'edizione 2022 dell'AISC, l'azione parziale del campo di tensione può essere considerata anche per i pannelli di estremità dell'anima. Sulla base dei risultati recenti sia di test che di simulazioni agli elementi finiti, è dimostrato che l'azione del campo di tensione può effettivamente svilupparsi formando cerniere plastiche nelle flange e nei rinforzi portanti (Commentario AISC) [1].

Esempio

Gli esempi G.8A e G.8B degli Esempi di Design AISC 2022 [2] sono presentati per confrontare la resistenza al taglio ottenuta dal modello RFEM. La trave è lunga 56 piedi, profonda 3 piedi, con flange di 1,5 pollici di spessore per 16 pollici di larghezza e un'anima di 5/16 pollici di spessore. La flangia di compressione è continuamente rinforzata, il che suggerisce che il controllo del buckling torsionale laterale (LTB) può essere disattivato nel programma.

È possibile creare una trave composta utilizzando il tipo di sezione "Parametric – Thin-Walled" e il tipo di fabbricazione "Welded".

1) Verificare se i rinforzi trasversali sono richiesti secondo la sezione AISC G2.4

I rinforzi trasversali non sono richiesti se una delle seguenti condizioni è soddisfatta.

  • h / tw è minore di 2.54 √(E / Fy)

33.0 in / 0.3125 in = 105.6 è maggiore di 2.54*√(29,000 ksi / 50 ksi) = 61.2

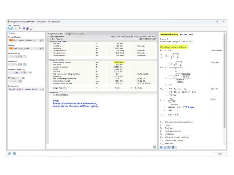
  • La resistenza al taglio richiesta è inferiore alla resistenza disponibile.

Come mostrato nel Controllo di Design GG6100, la resistenza al taglio richiesta (210.0 kips) è maggiore della resistenza al taglio disponibile (176.1 kips).

  • Dato che nessuna delle condizioni sopra è soddisfatta, sono richiesti irrigidimenti trasversali.

2) Determinare la spaziatura degli irrigidimenti

Per materiale da 50 ksi, le tabelle 3-17a, 3-17b e 3-17c del Manuale di Costruzione in Acciaio AISC [3] sono utili per determinare la spaziatura richiesta dei rinforzi basata sul rapporto h/tw e sulla tensione richiesta. In alternativa, si può utilizzare un approccio iterativo di tentativi ed errori per stabilire la spaziatura.

In questo esempio, si utilizza una spaziatura di 42 in per il pannello di estremità. La resistenza al taglio richiesta in questo punto può essere facilmente determinata utilizzando lo strumento "Diagramma dei Risultati per l'Elemento Selezionato". Alla fine del primo pannello, Vz = 183.7 kips supera la resistenza disponibile = 176.1 kips. Pertanto, vengono aggiunti anche rinforzi aggiuntivi con una spaziatura di 90 in. Un terzo pannello non è richiesto poiché V = 127.5 kips è inferiore a 176.1 kips.

3) Aggiungere "Rinforzi Trasversali per l'Elemento" elencati sotto "Tipi per Membri" in RFEM

Sono disponibili diversi tipi di rinforzi. In questo esempio, si utilizza la "Piastra d'estremità" all'inizio e alla fine dell'elemento. "Piatto" è usato per i rinforzi intermedi. La posizione, il materiale e la dimensione sono specificati per ogni rinforzo.

L'opzione "Considera Rinforzo" è disponibile poiché è stato attivato il add-on Verifica acciaio. Questa opzione può essere attivata e disattivata per considerare l'effetto di ciascun singolo rinforzo sul design.

Per "Piastra d'estremità", il rinforzo può essere considerato "Non rigido" o "Rigido". Si seleziona "Non rigido" quando si considera l'azione parziale del campo di tensione secondo la sezione G2.3 per il pannello di estremità. Quando si seleziona "Rigido", il pannello di estremità è calcolato secondo la sezione G2.2 (come un pannello interno). Il rinforzo "Rigido" in RFEM è concettualizzato come un modello con sbalzo "nascosto" utilizzando due rinforzi vicini.

La molla di torsione risultante è calcolata automaticamente. Tuttavia, non è considerata nell'analisi senza l'add-on Torsional Warping (7 DOF).

I rinforzi trasversali non hanno impatto sulla rigidità quando si calcola con 6 gradi di libertà.

4) Resistenza al Taglio nel componente aggiuntivo Steel Design

Come indicato nella sezione G2.2, si può utilizzare la maggiore resistenza nominale al taglio dalla sezione G2.1 (senza azione del campo di tensione) e dalla sezione G2.2 (considerando l'azione del campo di tensione). Entrambe le condizioni sono verificate nel componente aggiuntivo Steel Design sotto Controllo di Design GG6100.

Per visualizzare il controllo del design per il pannello di estremità secondo la sezione G2.3, selezionare la scheda "Rapporti di Design per Posizione". In questo esempio, il rapporto di controllo del design per il pannello di estremità è inferiore a quello del pannello interno.

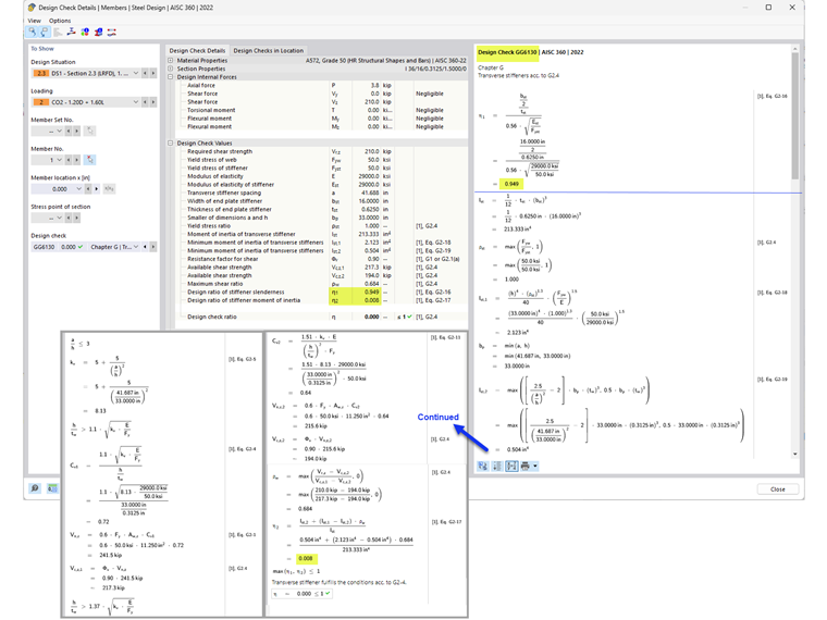
5) Requisiti dei Rinforzi Trasversali secondo la Sezione AISC G2.4 [1]

Oltre a fornire la resistenza al taglio dell'elemento, il controllo di design GG6130 verifica:

  • Rapporto larghezza-spessore del rinforzo (Eq. AISC G2-16)
  • Momento d'inerzia del rinforzo (Eq. AISC G2-17)

Utilizzando l'opzione "Rinforzi Trasversali per l'Elemento", le anime rinforzate delle travi a piastra possono essere considerate in RFEM.


Autore

Cisca è responsabile della formazione dei clienti, del supporto tecnico e dello sviluppo continuo del programma per il mercato nordamericano.

Link
Bibliografia


;