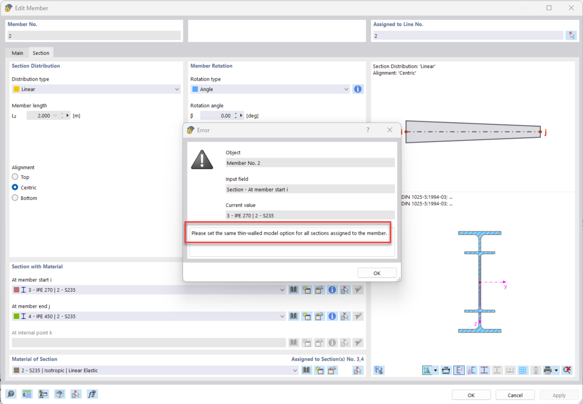
FAQ 005585 | Qual è il significato del messaggio di errore "Opzioni di calcolo incompatibili" per aste con distribuzione della sezione lineare (rastremazione)?
FAQ 005585 | Qual è il significato del messaggio di errore "Opzioni di calcolo incompatibili" per aste con distribuzione della sezione lineare (rastremazione)?
2024-08-01
051781
  • RSTAB 9
  • RFEM 6

Messaggio di errore dovuto a diverse opzioni relative al "Modello a parete sottile".

FAQ 005585 | Qual è il significato del messaggio di errore "Opzioni di calcolo incompatibili" per aste con distribuzione della sezione lineare (rastremazione)?

Usato in
  • Opzioni del modello per sezioni trasversali con distribuzione della sezione lineare
Condividi