204x
005585
2024-08-01

Opzioni del modello per sezioni trasversali con distribuzione della sezione lineare

Qual è il significato del messaggio di errore "Opzioni di calcolo incompatibili" per aste con distribuzione della sezione lineare (rastremazione)?


Risposta:

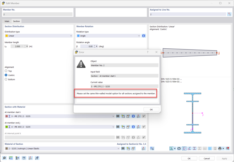
In RFEM 6 e RSTAB 9, è possibile assegnare diverse sezioni trasversali all'inizio e alla fine dell'asta, vedere l'immagine seguente.

È possibile definire diverse sezioni trasversali all'inizio dell'asta e alla fine dell'asta. Le opzioni di calcolo per entrambe le estremità dell'asta devono essere identiche. Finestra di dialogo | Modifica sezione trasversale | Principale | Opzioni:

Se sono definite opzioni diverse alle estremità dell'asta, vengono visualizzati messaggi di errore.
esempio "Disattiva rigidezza a taglio" è definito in modo diverso ad entrambe le estremità dell'asta:

Esempio di opzione "Modello a parete sottile" definita in modo diverso per una trave in acciaio:

Ciò porta al seguente messaggio di errore:

Per una corretta modellazione, è necessario definire opzioni identiche su entrambe le estremità dell'asta.


Autore

Marco si occupa nel Customer Support delle richieste tecniche relative al software. Si approfondisce con affidabilità su nuovi temi e sviluppa percorsi di soluzione strutturati.



;