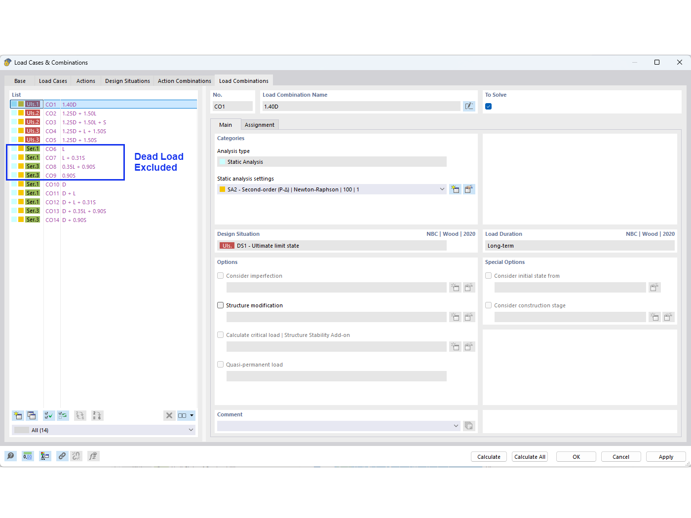
FAQ 005594 | Come posso escludere il carico permanente nelle combinazioni di carico NBC quando si esegue un controllo di inflessione?
FAQ 005594 | Come posso escludere il carico permanente nelle combinazioni di carico NBC quando si esegue un controllo di inflessione?
2024-08-14
052011

02 – Combinazioni di carico

FAQ 005594 | Come posso escludere il carico permanente nelle combinazioni di carico NBC quando si esegue un controllo di inflessione?

Usato in
  • Esclusione del carico permanente nelle combinazioni di carico NBC
Condividi