246x
005594
2024-08-14

Esclusione del carico permanente nelle combinazioni di carico NBC

Come posso escludere il carico permanente nelle combinazioni di carico NBC quando eseguo una verifica delle inflessioni?


Risposta:

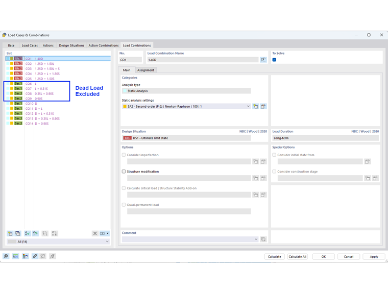
Secondo la Nota (1) alla Tabella 4.1.3.4 della NBC 2020, è possibile escludere l'inflessione dovuta al carico permanente, D, come specificato nelle norme elencate nella Sezione 4.3.

In RFEM, questa esclusione può essere eseguita automaticamente modificando l'opzione Creazione guidata di combinazione (Immagine 01). Nella scheda Opzioni standard, attivare l'opzione "Inflessione dovuta al carico permanente da escludere".

Le combinazioni di carico di esercizio senza carico permanente sono mostrate nell'Immagine 02.

Nota:
Per mantenere le combinazioni di carico che includono i carichi permanenti per la deformazione totale/permanente, è possibile creare ulteriori situazioni di progetto con una procedura guidata di combinazione diversa.


Autore

Cisca è responsabile della formazione dei clienti, del supporto tecnico e dello sviluppo continuo del programma per il mercato nordamericano.



;