KB 1892 | Considerazione della deflessione a lungo termine nel design del cemento secondo ACI 318 e CSA A23.3
KB 1892 | Considerazione della deflessione a lungo termine nel design del cemento secondo ACI 318 e CSA A23.3
2024-09-17
052523
  • RFEM 6
  • Strutture in calcestruzzo

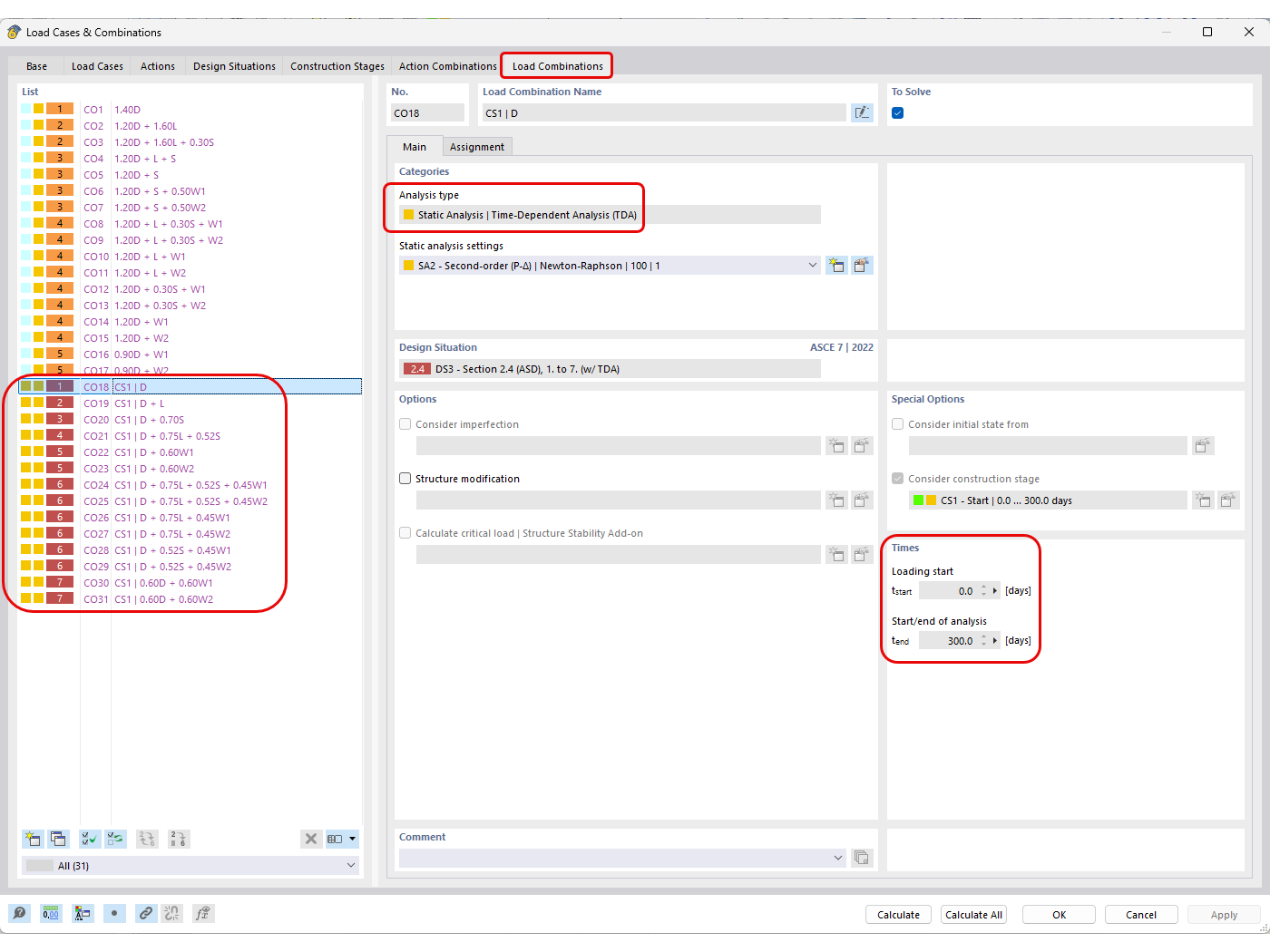
Combinazioni di Carico Generate Automaticamente con Analisi TDA Definite

KB 1892 | Considerazione della deflessione a lungo termine nel design del cemento secondo ACI 318 e CSA A23.3

  • Progettazione del calcestruzzo
  • Deflessione a lungo termine
  • Flugetto
  • Ritiro
Usato in
  • ACI 318 e CSA A23.3 Considerazione delle inflessioni a lungo termine per la verifica del calcestruzzo
Condividi