1803x
001892
2024-09-17

ACI 318 e CSA A23.3 Considerazione delle inflessioni a lungo termine per la verifica del calcestruzzo

Questo articolo affronta l'inflessione a lungo termine delle strutture in calcestruzzo secondo ACI 318 e CSA A23.3.

Gli effetti a lungo termine come la viscosità e il ritiro nella progettazione del calcestruzzo armato possono avere un impatto significativo sulla durabilità, la stabilità e la capacità di esercizio delle strutture nel tempo. Ignorare questi effetti può portare a deformazioni impreviste, fessure e ridistribuzioni delle tensioni, compromettendo potenzialmente la sicurezza e la funzionalità della struttura. Tenendo conto della viscosità e del ritiro, gli ingegneri si assicurano che i loro progetti mantengano le prestazioni previste per tutta la durata della struttura.

In RFEM 6 e nell'add-on Verifica calcestruzzo, è possibile considerare l'inflessione a lungo termine utilizzando tre diversi metodi. Prima di esplorare questi metodi più in dettaglio, è importante notare che i calcoli di inflessione sono sempre ricalcolati nell'add-on Verifica calcestruzzo, considerando il momento di inerzia efficace, Ie, come specificato in ACI 318-19 Tabella 24.2.3.5 [1] o CSA A23.3 clausola 9.8.2.3 [2]. Le inflessioni immediate calcolate nell'analisi statica RFEM 6 utilizzando il momento di inerzia lordo, Ig, non sono utilizzate nell'add-on Verifica calcestruzzo per i controlli delle inflessioni di esercizio. Pertanto, le inflessioni delle aste e delle superfici calcolate in RFEM 6 potrebbero non corrispondere alle inflessioni nell'add-on Verifica calcestruzzo.

Metodo 1: Coefficiente dipendente dal tempo (metodo semplificato)

Nelle impostazioni della configurazione dello stato limite di esercizio per la verifica calcestruzzo, è disponibile un'opzione per determinare l'inflessione a lungo termine utilizzando un "fattore dipendente dal tempo".

Questo metodo utilizza l'inflessione calcolata con Ie, come spiegato sopra, e applica il coefficiente pertinente in base alla durata del carico di input, facendo riferimento ad ACI 318-19 Tabella 24.2.4.1.3 o CSA A23.3 Clausola 9.8.2.5. Questo è il metodo semplificato approvato dalle norme per approssimare gli effetti a lungo termine, come la viscosità e il ritiro, nei calcoli delle verifiche di inflessione.

Il calcolo dell'inflessione a lungo termine utilizza un diagramma lineare del materiale per la compressione del calcestruzzo e un diagramma lineare per l'influenza dell'armatura. L'effetto di irrigidimento a trazione può essere considerato nel calcolo. L'analisi statica rimane inalterata da questa opzione del metodo.

Metodo 2: proprietà del materiale dipendenti dal tempo (viscosità/ritiro)

Anche nelle impostazioni della configurazione dello stato limite di esercizio per la verifica calcestruzzo, è disponibile un'opzione alternativa per determinare l'inflessione a lungo termine utilizzando le "proprietà del materiale dipendenti dal tempo (viscosità/ritiro)".

Per questo metodo, la norma ACI 435 viene utilizzata per incorporare l'inflessione calcolata oltre alle proprietà di viscosità e ritiro del materiale assegnate nella verifica dell'inflessione a lungo termine. Questo approccio è più dettagliato dell'approccio del coefficiente dipendente dal tempo del Metodo 1.

L'input di viscosità e ritiro del materiale in calcestruzzo si trova nella scheda Proprietà del calcestruzzo dipendenti dal tempo. Le impostazioni e la modifica della maturazione del calcestruzzo (lato sinistro) influenzeranno direttamente il coefficiente di viscosità finale e la deformazione da ritiro a t = 36.525 giorni. Per ulteriori informazioni su queste varie opzioni di input, fare riferimento al Manuale online Verifica calcestruzzo.

I dati della funzione (lato destro) sono solo a scopo di visualizzazione, come indicato in questa finestra di dialogo. I valori del coefficiente di viscosità e della deformazione da ritiro a t = 36.525 giorni saranno sempre utilizzati nel calcolo dell'inflessione a lungo termine per la verifica del calcestruzzo per il metodo 2. Non è possibile specificare altro tempo.

Il calcolo dell'inflessione a lungo termine utilizza un diagramma lineare del materiale per la compressione del calcestruzzo e un diagramma lineare per l'influenza dell'armatura. L'effetto di irrigidimento a trazione può essere considerato nel calcolo. L'analisi statica rimane inalterata da questa opzione del metodo.

Metodo 3: add-on per l'analisi dipendente dal tempo

Il metodo 3 utilizza l'add-on Analisi time-dependent (TDA). La principale differenza tra questo metodo e i metodi precedenti è che gli effetti a lungo termine come la viscosità e il ritiro sono considerati direttamente nell'analisi statica di RFEM 6, influenzando sia le forze interne che le inflessioni. Vengono considerate sia le aste che le superfici.

Vale la pena notare che gli effetti del ritiro saranno più pronunciati a seconda del tipo di vincolo dell'elemento. Ad esempio, una trave completamente vincolata con vincoli esterni fissi sperimenterà maggiori effetti a lungo termine rispetto a una trave con una condizione di vincolo a rulli incernierati.

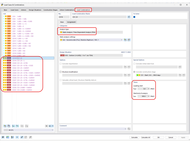
Una volta che l'add-on TDA è stato attivato nei Dati di base di RFEM 6, il tipo di analisi "Analisi statica | Analisi time-dependent (TDA)" è ora disponibile all'interno di un caso di carico o di una combinazione di carico creata manualmente (ad esempio, la creazione guidata di combinazioni è disattivata) per l'attivazione dell'utente. Qui vengono definiti anche i tempi di inizio e fine del carico a lungo termine.

Il numero di incrementi per l'analisi TDA è impostato nelle impostazioni dell'analisi statica TDA per tutti i tipi di analisi comprese le deformazioni geometricamente lineari, del secondo ordine o di grandi spostamenti.

L'utente può anche salvare il risultato di ogni incremento di carico nella scheda Principale all'interno delle Impostazioni dell'analisi statica.

I valori del coefficiente di viscosità e della deformazione da ritiro sono applicati ad ogni incremento di carico TDA impostato considerando l'età del calcestruzzo al momento dell'input del carico/inizio più la durata del tempo TDA. Ad esempio, 10 incrementi con una durata di 300 giorni con l'età del calcestruzzo al momento del carico/inizio impostata su 10 giorni applicherà il coefficiente di viscosità corrispondente e i valori della deformazione da ritiro a t = 31 giorni, 62 giorni, 93 giorni, e così via on, come mostrato nel diagramma temporale solo a scopo di visualizzazione.

Per abilitare le impostazioni TDA per le combinazioni di carico generate automaticamente (ad esempio, quando si utilizza la creazione guidata di combinazioni con ASCE 7, NBC e così via), è necessario l'add-on Analisi delle fasi costruttive (CSA). Una volta che questo add-on è stato attivato nei Dati di base, è possibile definire una nuova fase costruttiva con la durata TDA corrispondente. Le stesse impostazioni utilizzate nell'analisi statica per definire gli incrementi TDA si applicano anche qui. Assicurarsi che l'analisi statica sia dello stesso ordine delle combinazioni di carico, ad esempio del secondo ordine.

Assicurarsi che i casi di carico pertinenti siano considerati in Oggetti assegnati per la fase costruttiva nella scheda Casi di carico.

Infine, nella situazione di progetto che sarà utilizzata per i calcoli dell'inflessione di esercizio, la fase costruttiva può essere attivata nella scheda principale della creazione guidata di combinazioni attivando la casella di controllo Considera stato iniziale. La scheda successiva, Stato iniziale, consente all'utente di assegnare la fase costruttiva definita.

Ora, tutte le combinazioni di carico generate automaticamente avranno il tipo di analisi TDA impostato automaticamente.

Il modello è ora pronto per il calcolo. Mentre le forze interne modificate dall'analisi statica TDA sono considerate nell'add-on Verifica calcestruzzo' verifiche di resistenza e di esercizio, le inflessioni non sono influenzate. I calcoli delle inflessioni nell'analisi statica TDA e nell'add-on Verifica calcestruzzo utilizzano metodi e calcoli diversi. L'analisi statica TDA utilizza un diagramma del materiale lineare senza considerare l'influenza dell'armatura. Al contrario, come menzionato nel Metodo 2, l'add-on Verifica calcestruzzo utilizza un diagramma non lineare (parabolico) con irrigidimento a trazione nel calcestruzzo e un diagramma bilineare per l'influenza dell'armatura.

Per ottenere risultati di inflessione simili sia nell'analisi statica TDA che nell'add-on Verifica calcestruzzo, sarebbe necessario considerare le proprietà di verifica non lineare del calcestruzzo, che, al momento della stesura di questo documento, non sono ancora disponibili. Nel frattempo, l'add-on Verifica calcestruzzo continuerà a fare riferimento ai Metodi 1 o 2 per calcolare la rigidezza modificata per inflessioni a lungo termine. Pertanto, l'approccio migliore attualmente è confrontare manualmente le inflessioni dall'analisi statica TDA con i valori di inflessione limite.

L'articolo KB 1793 spiega le basi dell'add-on TDA. Ci sono anche molti piani di sviluppo per il futuro, inclusa l'integrazione con l'analisi non lineare del calcestruzzo (una volta rilasciata) e l'estensione dell'add-on ad altri materiali oltre al calcestruzzo.



Autore

Amy Heilig è l'amministratore delegato della filiale USA e responsabile delle vendite e dello sviluppo continuo del programma per il mercato nordamericano.

Link
Bibliografia


;