Caratteristica 002887 | Diagrammi di flusso per le fasi costruttive
Caratteristica 002887 | Diagrammi di flusso per le fasi costruttive
2024-09-24
052696
  • Analisi delle fasi costruttive (CSA) per RFEM 6

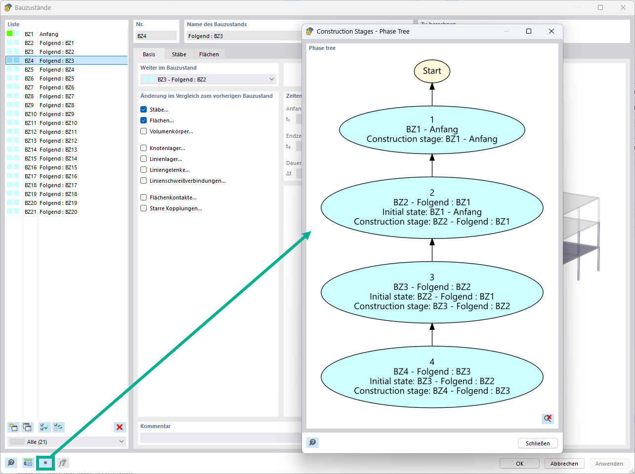
Diagramma di flusso per le fasi costruttive in RFEM

Caratteristica 002887 | Diagrammi di flusso per le fasi costruttive

Usato in
  • Diagrammi di flusso per le fasi costruttive
Condividi