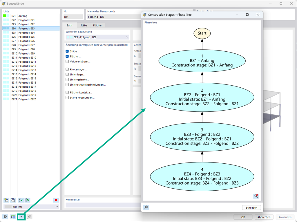
Nella definizione della fase costruttiva e nel carico, è possibile visualizzare le relazioni graficamente, utilizzando un diagramma di flusso.
Diagrammi di flusso per le fasi costruttive
;
Registrati all'extranet Dlubal per ottenere il massimo dal software e avere accesso esclusivo ai tuoi dati personali.
Registrati all'extranet Dlubal per ottenere il massimo dal software e avere accesso esclusivo ai tuoi dati personali.
Registrati all'extranet Dlubal per ottenere il massimo dal software e avere accesso esclusivo ai tuoi dati personali.
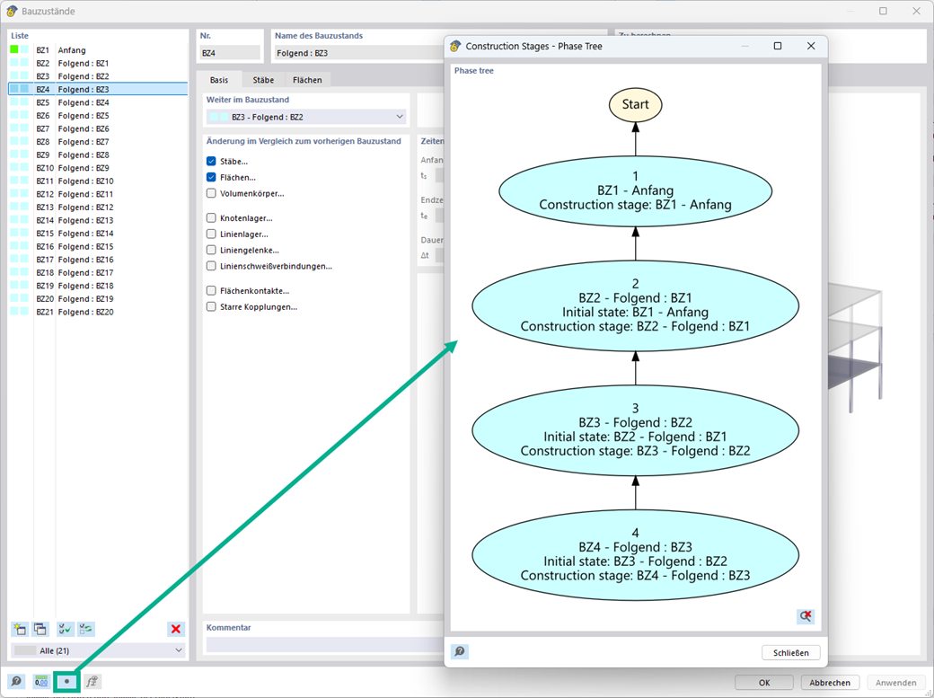
Nella definizione della fase costruttiva e nel carico, è possibile visualizzare le relazioni graficamente, utilizzando un diagramma di flusso.