Analisi strutturale con Metodo di verifica 1 nell'ambito dell'analisi strutturale.
Analisi strutturale con Metodo di verifica 1 nell'ambito dell'analisi strutturale.
2024-11-05
053646
  • RFEM 6

Metodi di progetto 1 (comb. 1-1)

Analisi strutturale con Metodo di verifica 1 nell'ambito dell'analisi strutturale.

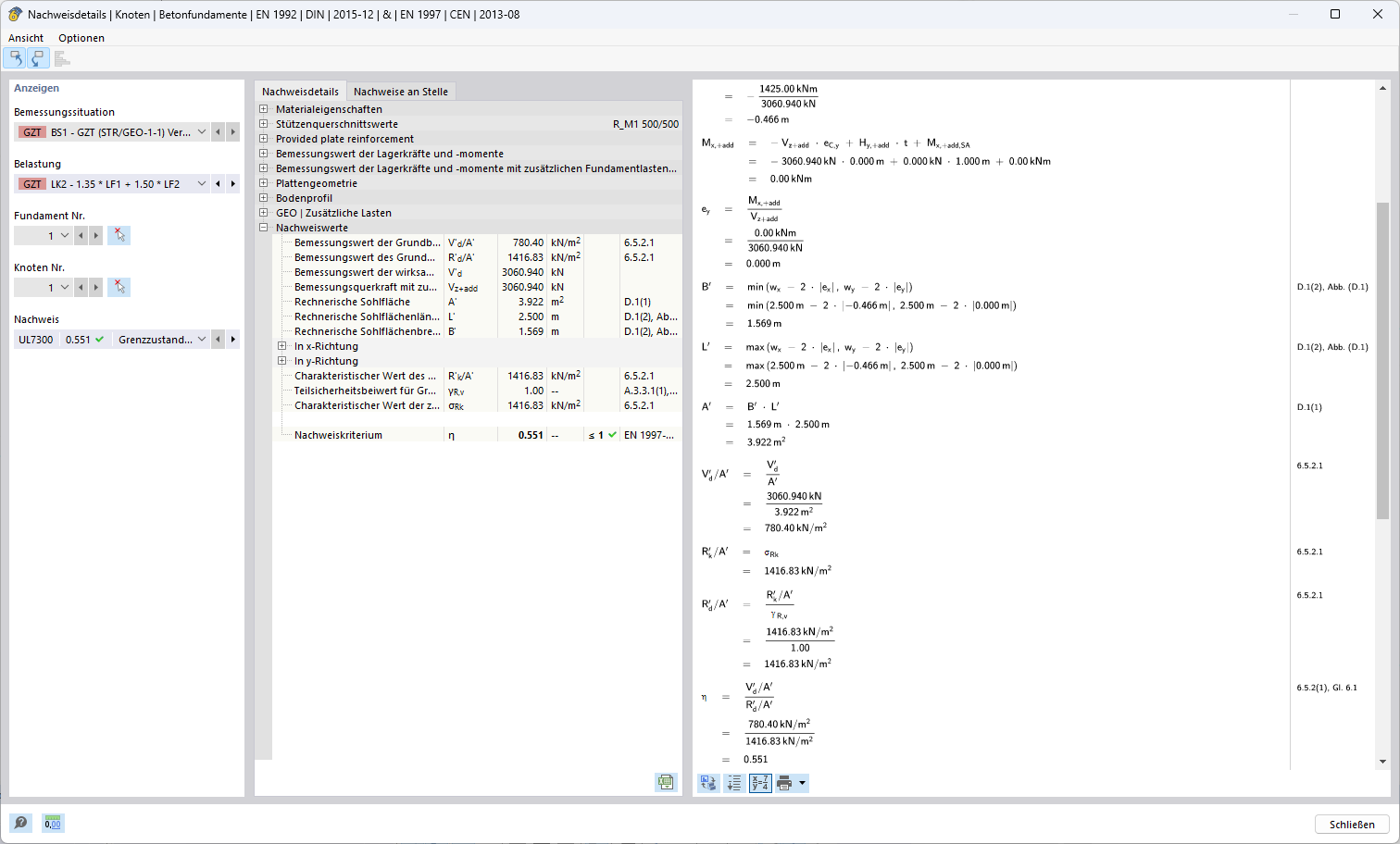
L'immagine mostra l'applicazione di un metodo di verifica per controllare le combinazioni all'interno di un'analisi strutturale. Questo metodo è parte integrante dei calcoli nelle costruzioni, per garantire la portanza e la sicurezza delle strutture.
  • Metodo di verifica
  • Analisi di combinazione
  • Calcoli strutturali
Usato in
  • Approcci alla verifica per la determinazione della resistenza a rottura del terreno secondo l'Eurocodice 7 (EN 1997-1)
Condividi