4847x
001910
2024-11-05

Approcci alla verifica per la determinazione della resistenza a rottura del terreno secondo l'Eurocodice 7 (EN 1997-1)

Nell'Eurocodice 7, ci sono tre approcci alla verifica per determinare la resistenza a rottura del terreno.

In questo articolo, gli approcci sono confrontati sul modello di una piastra di fondazione con una colonna. Le differenze tra i singoli approcci risiedono nei coefficienti parziali di sicurezza che influenzano vari valori di influenza.

Nell'Eurocodice 7, ci sono tre approcci alla verifica per determinare la resistenza a rottura del terreno.

  • Approccio 1
  • Approccio 2
  • Approccio 3

In questo articolo, gli approcci sono confrontati sul modello di una piastra di fondazione con una colonna. Le differenze tra i singoli approcci risiedono nei coefficienti parziali di sicurezza che influenzano vari valori di influenza. Questi includono le azioni o il carico, i parametri del terreno e le resistenze. È importante ricordare che queste riduzioni o aumenti a volte si verificano negli approcci in combinazione. Inoltre, l'appendice nazionale tedesca descrive regole speciali per l'applicazione dell'approccio 2, noto anche come approccio alla verifica 2* o 2+. Nel testo seguente e in RFEM 6, il termine 2* è utilizzato per questo approccio.

Sistema di piastra di fondazione con colonna

piastra di fondazione

  • Durata: wx = 2,50 m
  • Larghezza: wy = 2,50 m
  • Spessore: t = 1,00 m
  • Profondità di ancoraggio: D = 1,00 m
  • Peso proprio Gp,k = 156,25 kN con γ = 25 kN/m³

Colonna

  • Durata: cx = 0,50 m
  • Larghezza: cy = 0,50 m
  • Altezza: h = 4,00 m
  • Peso proprio: Gc,k = 25 kN con γ = 25 kN/m³

Parametri del terreno

  • Angolo di attrito: φ'd = 32°
  • Parametro di taglio per la coesione: c'k = 15 kN/m²
  • Densità del terreno vicino alla piastra di fondazione: γ1.k 20 kN/m³
  • Densità apparente del terreno sotto la platea di fondazione: γ2,k = 20 kN/m³

Caso di carico 1 – Carichi permanenti

  • Verticale: VG,z,k = 975 kN

Compreso il peso proprio della colonna Gc,k = 25 kN e la fondazione Gp,k = 156,25 kN, la somma dei carichi verticali permanenti è VG,k,tot = 156,25 kN + 25 kN + 975 kN = 1.156,25 kN. Il peso proprio della fondazione viene automaticamente preso in considerazione con il peso proprio della struttura fintanto che la casella di controllo "Peso proprio attivo" è selezionata. Se il peso proprio deve essere inserito manualmente, è necessario definire carichi aggiuntivi per la fondazione.

Caso di carico 2 – Carichi variabili

  • Verticale: VQ,z,k = 1.000 kN
  • Orizzontale: HQ,x,k = 190 kN

coefficienti parziali

La tabella seguente mostra i coefficienti parziali di sicurezza secondo EN 1997-1, A.3.

Azioni A Simbolo A1 A2
Carichi permanenti γ 1,35 1.00
Carichi variabili γQ 1.50 1.30
Parametri del terreno (materiale M) Simbolo M1 M2
Angoli di taglio efficaci γ'φ 1.00 1.25
coesione efficace γ'c 1.00 1.25
Peso specifico γγ 1.00 1.00
Resistenza R Simbolo R1 R2 R3
Rottura del terreno γR;v 1.00 1.40 1.00
scorrevole γR;h 1.00 1.40 1.00

Metodo 1

Questo approccio alla verifica utilizza due diversi set di coefficienti parziali di sicurezza.

Nella prima combinazione 1-1, vengono utilizzati i coefficienti parziali di sicurezza A1, M1 e R1, con A1 (γG = 1,35; γQ = 1,5) che aumenta le azioni sfavorevoli sulla fondazione, M1 (γ'φ = γ'c = γγ = 1.00) non riduce i parametri del terreno e R1 (γR;v = γR;h = 1.00) non riduce le resistenze.

Nella seconda combinazione 1-2, vengono utilizzati A2, M2 e R1, con A2 (γG = 1.00; γQ = 1.30) che aumenta le azioni meno di A1 e M2 (γ'φ = γ 'c = 1.25; γ γγ = 1.00) riducendo i parametri del terreno riducendo la resistenza del terreno alla rottura.

Per la verifica, il calcolo deve essere eseguito con entrambi i set di coefficienti parziali di sicurezza e il set con il rapporto più alto è determinante.

Approccio 1 (Combinazione 1-1) secondo EN 1997-1, 2.4.7.3.4.2

Calcolo della resistenza a rottura del terreno

Eccentricità ex del carico verticale efficace in direzione x

Per determinare l'eccentricità dei carichi verticali efficaci sono necessari la forza di taglio di progetto con carichi di fondazione aggiuntivi Vz,+addizionali e il valore del momento flettente di progetto risultante My,+addizione nel centro della base della fondazione.

Vz,+add,d = γG ⋅ VG,k + γQ ⋅ VQ,k = 1.35 ⋅ 1.156,25 kN + 1.5 ⋅ 1.000 kN = 3.060,94 kN

HQ,x,d = γQ ⋅ HQ,x,k = 1.50 ⋅ 190 kN = 285 kN

My,+add,d = (t + h) ⋅ HQ,x,d = (1.00 m + 4.00 m) ⋅ 285 kN = 1.425 kNm

ex = -My,+add,d/Vz,+add,d = -1,425 kNm/3,060,94 kN = -0,466 m

Lunghezza efficace della fondazione, larghezza e base

Il carico eccentrico riduce la base ammissibile della fondazione.

wx - 2 ⋅ |ex| = 2,50 m - 2 ⋅ 0,466 m = 1,569 m

wy - 2 ⋅ |ey| = 2,50 m - 2 ⋅ 0,000 m = 2,500 m

Lunghezza efficace: L' = max(wx - 2 ⋅ |ex |; wy - 2 ⋅ |ey |) = 2.500 m

Larghezza efficace: B' = min(wx - 2 ⋅ |ex |; wy - 2 ⋅ |ey |) = 1.569 m

Area efficace: A' = L' ⋅ B' = 2.500 m ⋅ 1.569 m = 3.922 m²

Parametri del terreno da utilizzare

Angolo di attrito: φ'd = arctan(tan(φ'k )/γ'φ ) = arctan(tan(32°)/1.00) = 32°

Parametro di taglio per la coesione: c'd = c'k/γ'c = 15 kN/m²/1.00 = 15 kN/m²

Densità apparente: γ1d = γ2d = γ1kγ = γ2kγ = 20 kN/m³/1.00 = 20 kN/m³

L'angolo di attrito φ' descrive l'angolo al quale la resistenza a taglio di un terreno è raggiunta dall'attrito tra i componenti del terreno. Al contrario, la coesione c' si riferisce al rapporto tra la resistenza a taglio che risulta dalle forze di legame interne tra le componenti del terreno, indipendentemente dalla tensione applicata. Entrambi i parametri svolgono un ruolo centrale nella determinazione della resistenza a taglio di un terreno in varie condizioni di carico. Il peso del terreno vicino alla soletta di fondazione è indicato con γ1d, il peso del terreno sotto la soletta di fondazione con γ2d.

Coefficienti della capacità portante

Nq = eπ ⋅ tan(φ'd ) ⋅ tan²(45°+φ'd/2) = eπ ⋅ tan(32°) ⋅ tan²(45° + 32°/2) = 23.18

Il coefficiente Nq considera la capacità portante dovuta al peso proprio del terreno.

Nc = (Nq - 1) ⋅ cot(φ'd ) = (23.18 kN - 1) ⋅ cot(32°) = 35.49

Il coefficiente Nc tiene conto della capacità portante dovuta alla coesione del terreno.

Nγ = 2 ⋅ (Nq - 1) ⋅ tan(φ'd ) = 2 ⋅ (23.18 kN - 1) ⋅ tan(32°) = 27.72 mit δ ≥ φ'd/2 (base ruvida)

Il coefficiente Nγ considera la capacità portante dovuta alla resistenza a taglio del terreno.

Inclinazione della base della fondazione

bq = (1 - α ⋅ tan(φ'd ))² = (1 - 0)² = 1

bc = bq - (1 - bq )/(Nc ⋅ tan(φ'd )) = 1 - 0 = 1

bγ = bq = 1

In questo esempio, l'inclinazione dell'area di base α = 0°, e quindi non ha influenza sulla resistenza portante.

Coefficienti di forma per sezioni trasversali rettangolari

Le formule per altre sezioni trasversali possono essere trovate nell'Eurocodice 1997-1, D.4.

sq = 1 + B'/L' ⋅ sin(φ'd ) = 1 + 1,569 m/2,50 m ⋅ sin(32°) = 1,333

sc = (sq ⋅ Nq - 1)/(Nq - 1) = (1.333 ⋅ 23.18 - 1)/(23.18 - 1) = 1.348

sγ = 1 - 0,3 ⋅ B'/L' = 1 - 0,3 ⋅ 1,569 m/2,50 m = 0,812

Coefficienti di inclinazione

m = (2 + L'/B')/(1 + L'/B') ⋅ cos²(ω) + (2 + B'/L')/( 1 + B'/L') ⋅ sin²(ω) Segnaposto
= 0 + (2 + 1.569 m/2.500 m)/(1 + 1.569 m/2.500 m) ⋅ sin²(90°) = 1.614

iq = (1 - Hd/(Vd + A' ⋅ c'd ⋅ cot(φ'd )))m Segnaposto
= (1 - 285 kN / (3,060.94 kN + 3.922 m² ⋅ 15kN/m² ⋅ cot(32°)))1.614 = 0.858

ic = iq - (1 - iq )/(Nc ⋅ tan(φ'd )) Segnaposto
= 0,858 - (1 - 0,858)/(35,49 ⋅ tan(32°)) = 0,852

iγ = (1 - Hd/(Vd + A' ⋅ c'd ⋅ cot(φ'd )))m+1 Segnaposto Segnaposto Segnaposto Segnaposto Segnaposto Segnaposto Segnaposto Segnaposto Segnaposto Segnaposto Segnaposto Segnaposto Segnaposto Segnaposto Segnaposto
= (1 - 285 kN / (3,060.94 kN + 3.922 m² ⋅ 15kN/m² ⋅ cot(32°)))1.614+1 = 0.781

Il coefficiente di inclinazione dipende dall'angolo ω.

Resistenza portante

Influenza dell'altezza della fondazione (il terreno adiacente alla fondazione e carichi aggiuntivi):

σR,q = q'd ⋅ Nq ⋅ bq ⋅ sq ⋅ iq = 20 kN/m² ⋅ 23.18 ⋅ 1 ⋅ 1.333 ⋅ 0.858 = 530.14 kN/m² con q'd = γ1d ⋅ D

Influenza della coesione:

σR,c = c'd ⋅ Nc ⋅ bc ⋅ sc ⋅ ic = 15 kN/m² ⋅ 35.49 ⋅ 1 ⋅ 1.348 ⋅ 0.852 = 611.11 kN/m²

Influenza della larghezza della fondazione (il terreno sotto la fondazione):

σR,γ = 0.5 ⋅ γ'd ⋅ B' ⋅ Nγ ⋅ bγ ⋅ sγ ⋅ iγ = 0.5 ⋅ 20 kN/m³ ⋅ 1.569 m ⋅ 27.72 ⋅ 1 ⋅ 0.7 kN 0.812 ⋅ 0.7./m² con γ'd = γ2d

Pressione ammissibile sul terreno:

σR,k = Rk/A' = σs,q + σs,c + σs,γ = 530,14 kN/m² + 611,11 kN/m² + 275,57 kN/m² = 1.416,83 kN/m²

σR,d = σs,kR;v = 1.416,83 kN/m²/1,00 = 1.416,83 kN/m²

Pressione del terreno esistente:

σE,d = Vd/A' = 3.060,94 kN/3,922 m² = 780,40 kN/m²

rapporto di verifica

η1 = σE,dR,d = 780,40 kN/m²/1.416,83 kN/m² = 0,551 ≤ 1

Approccio 1 (Combinazione 1-2) secondo EN 1997-1, 2.4.7.3.4.2

Calcolo della resistenza a rottura del terreno

Eccentricità ex del carico verticale efficace in direzione x

Vz,+add,d = 1.00 ⋅ 1.156,25 kN + 1.30 ⋅ 1.000 kN = 2.456,25 kN

HQ,x,d = 1.30 ⋅ 190 kN = 247 kN

My,+add,d = (1,00 m + 4,00 m) ⋅ 247 kN = 1.235 kNm

ex = -1.235 kNm/2.456,25 kN = -0,503 m

Lunghezza efficace della fondazione, larghezza e base

Lunghezza efficace: L' = max⁡(2.500 m; 2.500 m - 2 ⋅ 0.503 m) = 2.500 m

Larghezza efficace: B' = min⁡(2,500 m; 2,500 m - 2 ⋅ 0,503 m) = 1,494 m

Area efficace: A' = 2,500 m ⋅ 1,494 m = 3,736 m²

Parametri del terreno da utilizzare

Angolo di attrito: φ'd = arctan(tan(32°)/1.25) = 26.56°

Parametro di taglio per la coesione: c'd = 15 kN/m²/1,25 = 12 kN/m²

Densità apparente: γ1d = γ2d = 20 kN/m³/1.00 = 20 kN/m³

Coefficienti della capacità portante

Nq = eπ ⋅ tan(26.56°) ⋅ tan²(45° + 26.56°/2) = 12.59

Nc = (12.59 kN - 1) ⋅ cot(26.56°) = 23.18

Nγ = 2 ⋅ (12.59 kN - 1) ⋅ tan(26.56°) = 11.59 con δ ≥ φ'd/2 (base grezza)

Inclinazione della base della fondazione

bq = bc = bγ = 1 poiché α = 0°

Coefficienti di forma per sezioni trasversali rettangolari

sq = 1 + 1,494 m/2,500 m ⋅ sin(26,56°) = 1,267

sc = (1.267 ⋅ 12.59-1)/(12.59 - 1) = 1.290

sγ = 1 - 0,3 ⋅ 1,494 m/2,500 m = 0,821

Coefficienti di inclinazione

m = 0 + (2 + 1.494 m/2.500 m)/(1 + 1.494 m/2.500 m) ⋅ sin²(90°) = 1.626

iq = (1 - 247 kN/(2.456,25 kN + 3,736 m² ⋅ 12kN/m² ⋅ cot(26,56°)))1,626 = 0,847

ic = 0,847 - (1 - 0,847)/(12,59 ⋅ tan(26,56°)) = 0,834

iγ = (1 - 247 kN/(2.456,25 kN + 3,736 m² ⋅ 12kN/m² ⋅ cot(26,56°)))1,626 + 1 = 0,765

Resistenza portante

Influenza dell'altezza della fondazione (il terreno adiacente alla fondazione e carichi aggiuntivi):

σR,q = 20 kN/m² ⋅ 12.59 ⋅ 1 ⋅ 1.267 ⋅ 0.847 = 270.26 kN/m² con q'd = γ1d ⋅ D

Influenza della coesione:

σR,c = 12 kN/m² ⋅ 23,18 ⋅ 1 ⋅ 1,1290 ⋅ 0,834 = 299,31 kN/m²

Influenza della larghezza della fondazione (il terreno sotto la fondazione):

σR,γ = 0.5 ⋅ 20 kN/m³ ⋅ 1.494 m ⋅ 11.59 ⋅ 1 ⋅ 0.821 ⋅ 0.765 = 108.68 kN/m² con γ'd = γ2d

Pressione ammissibile sul terreno:

σR,k = σR,d = 270,26 kN/m² + 299,31 kN/m² + 108,68 kN/m² = 678,25 kN/m²

Pressione del terreno esistente:

σE,d = 2.456,25 kN/3,736 m² = 657,45 kN/m²

rapporto di verifica

η2 = 657,45 kN/m²/678,25 kN/m² = 0,969 ≤ 1

Approccio alla verifica 1

η = max(η1 ; η2 ) = max(0,551; 0,969) = 0,969 ≤ 1

Approccio 2 secondo EN 1997-1, 2.4.7.3.4.2

In questo approccio alla verifica, viene utilizzato un set di coefficienti parziali di sicurezza A1, M1 e R2, con A1 (γG = 1.35; γQ = 1.5) che aumenta le azioni sfavorevoli sulla fondazione e M1 (γ'φ = γ 'c = γγ = 1.00) non riduce i parametri del terreno, ma con R2 (γR;v = γR;h = 1.40) riduce le resistenze.

Calcolo della resistenza a rottura del terreno

Eccentricità ex del carico verticale efficace in direzione x

Vz,+add,d = 1.35 ⋅ 1.156,25 kN + 1.50 ⋅ 1.000 kN = 3.060,94 kN

HQ,x,d = 1.50 ⋅ 190 kN = 285 kN

My,+add,d = (1,00 m + 4,00 m) ⋅ 285 kN = 1.425 kNm

ex = -1.425 kNm/3.060,94 kN = -0,466 m

Lunghezza efficace della fondazione, larghezza e base

Lunghezza efficace: L' = max(2.500 m; 2.500 m - 2 ⋅ 0.466 m) = 2.500 m

Larghezza efficace: B' = min(2,500 m; 2,500 m - 2 ⋅ 0,466 m) = 1,569 m

Area efficace: A' = 2.500 m ⋅ 1.569 m = 3.922 m²

Parametri del terreno da utilizzare

Angolo di attrito: φ'd = 32°

Parametro di taglio per la coesione: c'd = 15 kN/m²

Densità apparente: γ1d = γ2d = 20 kN/m³

Coefficienti della capacità portante

Nq = eπ ⋅ tan(32°) ⋅ tan²(45° + 32°/2) = 23.18

Nc = (23.18 kN - 1) ⋅ lettino(32°) = 35.49

Nγ = 2 ⋅ (23,18 kN - 1) ⋅ tan(32°) = 27,72 con δ ≥ φ'd/2 (base grezza)

Inclinazione della base della fondazione

bq = bc = bγ = 1 poiché α = 0°

Coefficienti di forma per sezioni trasversali rettangolari

sq = 1 + 1.569 m/2.500 m ⋅ sin(32°) = 1.333

sc = (1.333 ⋅ 23.18-1)/(23.18-1) = 1.348

sγ = 1 - 0,3 ⋅ 1,569 m/2,500 m = 0,812

Coefficienti di inclinazione

m = 0 + (2 + 1.569 m/2.500 m)/(1 + 1.569 m/2.500 m) ⋅ sin²(90°) = 1.614

iq = (1 - 285 kN / (3,060.94 kN + 3.922 m² ⋅ 12kN/m² ⋅ cot(32°) ))1.614 = 0.858

ic = 0,858 - (1 - 0,858)/(23,18 ⋅ tan(32°)) = 0,852

iγ = (1 - 285 kN / (3,060.94 kN + 3.922 m² ⋅ 12kN/m² ⋅ cot(32°)))1.614 + 1 = 0.781

Resistenza portante

Influenza dell'altezza della fondazione (il terreno adiacente alla fondazione e carichi aggiuntivi):

σR,q = 20 kN/m² ⋅ 23.18 ⋅ 1 ⋅ 1.333 ⋅ 0.858 = 530.14 kN/m² con q'd = γ1d ⋅ D

Influenza della coesione:

σR,c = 15 kN/m² ⋅ 35,49 ⋅ 1 ⋅ 1,1290 ⋅ 0,852 = 611,11 kN/m²

Influenza della larghezza della fondazione (il terreno sotto la fondazione):

σR,γ = 0.5 ⋅ 20 kN/m³ ⋅ 1.569 m ⋅ 27.72 ⋅ 1 ⋅ 0.812 ⋅ 0.781 = 275.57 kN/m² con γ'd = γ2d

Pressione ammissibile sul terreno:

σR,k = σR,d = 530,14 kN/m² + 611,11 kN/m² + 275,57 kN/m² = 1.416,83 kN/m²

σR,d = 1.416,83 kN/m²/1,40 = 1.012,02 kN/m²

Pressione del terreno esistente:

σE,d = 3.060,94 kN/3,922 m² = 780,40 kN/m²

Approccio alla verifica 2

η = 780,40 kN/m²/1.012,02 kN/m² = 0,771 ≤ 1

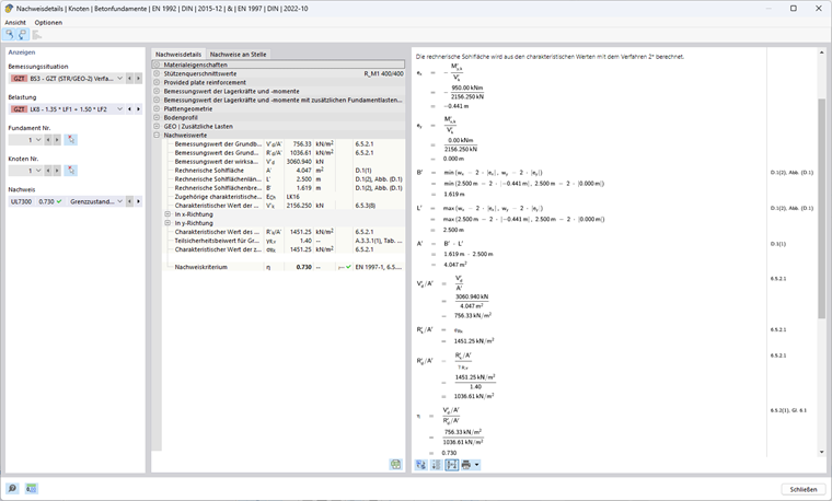
Approccio 2* secondo EN 1997-1, 2.4.7.3.4.2

In questo approccio alla verifica, viene utilizzato un set di coefficienti parziali di sicurezza A1, M1 e R2, con A1 (γG = 1.35; γQ = 1.5) che aumenta le azioni sfavorevoli sulla fondazione e M1 (γ'φ = γ 'c = γγ = 1.00) non riduce i parametri del terreno, ma con R2 (γR;v = γR;h = 1.40) riduce le resistenze.

L'eccentricità della risultante e i coefficienti di inclinazione non sono determinati con i valori di progetto delle azioni come nell'approccio 2, ma con le azioni caratteristiche. Nella maggior parte dei casi, ciò porta a minori eccentricità e quindi a un'area efficace più grande, per cui la pressione ammissibile del terreno è maggiore rispetto all'approccio 2.

Calcolo della resistenza a rottura del terreno

Eccentricità ex del carico verticale efficace in direzione x

A differenza degli altri approcci, questo approccio utilizza i valori caratteristici del carico verticale con carichi di fondazione aggiuntivi Vz,+add,k e il valore caratteristico del momento flettente di progetto risultante nel centro della base della fondazione My,+add ,k per determinare l'eccentricità esistente.

Vz,+add,k = 1.156,25 kN + 1.000 kN = 2.156,25 kN

HQ,x,k = 1.50 ⋅ 190 kN = 190 kN

My,+add,k = (1.00 m + 4.00 m) ⋅ 190 kN = 950 kNm

ex = -950 kNm/2.156,25 kN = -0,441 m

Lunghezza efficace della fondazione, larghezza e base

Lunghezza efficace: L' = max(2.500 m; 2.500 m - 2 ⋅ 0.441 m) = 2.500 m

Larghezza efficace: B' = min(2,500 m; 2,500 m - 2 ⋅ 0,441 m) = 1,619 m

Area efficace: A' = 2,500 m ⋅ 1,619 m = 4,047 m²

Parametri del terreno da utilizzare

Angolo di attrito: φ'd = 32°

Parametro di taglio per la coesione: c'd = 15 kN/m²

Densità apparente: γ1d = γ2d = 20 kN/m³

Coefficienti della capacità portante

Nq = eπ ⋅ tan(32°) ⋅ tan²(45° + 32°/2) = 23.18

Nc = (23.18 kN - 1) ⋅ lettino(32°) = 35.49

Nγ = 2 ⋅ (23,18 kN - 1) ⋅ tan(32°) = 27,72 con δ ≥ φ'd/2 (base grezza)

Inclinazione della base della fondazione

bq = bc = bγ = 1 poiché α = 0°

Coefficienti di forma per sezioni trasversali rettangolari

sq = 1 + 1.619 m/2.500 m ⋅ sin(32°) = 1.343

sc = (1.343 ⋅ 23.18 - 1)/(23.18 - 1) = 1.359

sγ = 1 - 0,3 ⋅ 1,619 m/2,500 m = 0,806

Coefficienti di inclinazione

m = (2 + 1.619 m/2.500 m)/(1 + 1.619 m/2.500 m) ⋅ sin²(90°) = 1.607

iq = (1 - 190 kN/(2.156,25 kN + 4,047 m² ⋅ 12kN/m² ⋅ cot(32°)))1,607 = 0,868

ic = 0,868 - (1 - 0,868)/(23,18 ⋅ tan(32°)) = 0,862

iγ = (1 - 190 kN/(2.156,25 kN + 4,047 m² ⋅ 12kN/m² ⋅ cot(32°)))1,607 + 1 = 0,795

Resistenza portante

Influenza dell'altezza della fondazione (il terreno adiacente alla fondazione e carichi aggiuntivi):

σR,q = 20 kN/m² ⋅ 23.18 ⋅ 1 ⋅ 1.343 ⋅ 0.868 = 540.42 kN/m² con q'd = γ1d ⋅ D

Influenza della coesione:

σR,c = 15 kN/m² ⋅ 35.49 ⋅ 1 ⋅ 1.348 ⋅ 0.862 = 623.50 kN/m²

Influenza della larghezza della fondazione (il terreno sotto la fondazione):

σR,γ = 0.5 ⋅ 20 kN/m³ ⋅ 1.619 m ⋅ 27.72 ⋅ 1 ⋅ 0.806 ⋅ 0.795 = 287.33 kN/m² con γ'd = γ2d

Pressione ammissibile sul terreno:

σR,k = 540,42 kN/m² + 623,50 kN/m² + 287,33 kN/m² = 1.451,25 kN/m²

σR,d = 1.451,25 kN/m²/1,40 =1.036,61 kN/m²

Pressione del terreno esistente:

Vz,+add,d = 1.35 ⋅ 1.156,25 kN + 1.50 ⋅ 1.000 kN = 3.060,94 kN

σE,d = 3.060,94 kN/4,047 m² = 756,33 kN/m²

Approccio alla verifica 2*

η = 756,33 kN/m²/1.036,61 kN/m² = 0,730 ≤ 1

Approccio 3 secondo EN 1997-1, 2.4.7.3.4.2

In questo approccio alla verifica, viene utilizzato un set di coefficienti parziali di sicurezza A1 e A2, M2 e R3. Per le azioni dalla struttura, vengono utilizzati i coefficienti parziali di sicurezza dal set di dati A1 (γG = 1.35; γQ = 1.50), mentre le azioni geometriche dovrebbero essere aumentate con il set di dati A2 (γG = 1.00; γQ = 1,30). Inoltre, le proprietà del terreno sono ridotte di M2 (γ'φ = γ'c = 1.25; γγ =1.00). R3 (γR;v = γR;h = 1.00) non riduce le resistenze.

Calcolo della resistenza a rottura del terreno

Eccentricità ex del carico verticale efficace in direzione x

Vz,+add,d = 1.35 ⋅ 1.156,25 kN + 1.50 ⋅ 1.000 kN = 3.060,94 kN

HQ,x,d = 1.50 ⋅ 190 kN = 285 kN

My,+add = (1,00 m + 4,00 m) ⋅ 285 kN = 1.425 kNm

ex = -1.425 kNm/3.060,94 kN = -0,466 m

Lunghezza efficace della fondazione, larghezza e base

Lunghezza efficace: L' = max(2.500 m; 2.500 m - 2 ⋅ 0.466 m) = 2.500 m

Larghezza efficace: B' = min(2,500 m; 2,500 m - 2 ⋅ 0,466 m) = 1,569 m

Area efficace: A' = 2.500 m ⋅ 1.569 m = 3.922 m²

Parametri del terreno da utilizzare

Angolo di attrito: φ'd = arctan(tan(32°)/1.25) = 26.56°

Parametro di taglio per la coesione: c'd = 15 kN/m²/1,25 = 12 kN/m²

Densità apparente: γ1d = γ2d = 20 kN/m³

Coefficienti della capacità portante

Nq = eπ ⋅ tan(26.56°) ⋅ tan²(45° + 26.56°/2) = 12.59

Nc = (12.59 kN - 1) ⋅ cot(26.56°) = 23.18

Nγ = 2 ⋅ (12.59 kN - 1) ⋅ tan(26.56°) = 11.59 con δ ≥ φ'd/2 (base grezza)

Inclinazione della base della fondazione

bq = bc = bγ = 1 poiché α = 0°

Coefficienti di forma per sezioni trasversali rettangolari

sq = 1 + 1.569 m/2.500 m ⋅ sin(26,56°) = 1.281

sc = (1.281 ⋅ 12.59 - 1)/(12.59 - 1) = 1.305

sγ = 1-0,3 ⋅ 1,569 m/2,500 m = 0,812

Coefficienti di inclinazione

m = (2 + 1.569 m/2.500 m)/(1 + 1.569 m/2.500 m) ⋅ sin²(90°) = 1.614

iq = (1 - 285 kN / (3,060.94 kN + 3.922 m² ⋅ 12kN/m² ⋅ cot(26.56°)))1.614 = 0.858

ic = 0,858 - (1 - 0,858)/(12,59 ⋅ tan(26,56°) ) = 0,846

iγ = (1 - 285 kN / (3,060.94 kN + 3.922 m² ⋅ 12kN/m² ⋅ cot(26.56°)))1.614 + 1 = 0.781

Resistenza portante

Influenza dell'altezza della fondazione (il terreno adiacente alla fondazione e carichi aggiuntivi):

σR,q = 20 kN/m² ⋅ 12.59 ⋅ 1 ⋅ 1.281 ⋅ 0.858 = 276.70 kN/m² con q'd = γ1d ⋅ D

Influenza della coesione:

σR,c = 12 kN/m² ⋅ 23.18 ⋅ 1 ⋅ 1.305 ⋅ 0.846 = 307.07 kN/m²

Influenza della larghezza della fondazione (il terreno sotto la fondazione):

σR,γ = 0.5 ⋅ 20 kN/m³ ⋅ 1.569 m ⋅ 11.59 ⋅ 1 ⋅ 0.812 ⋅ 0.781 = 115.19 kN/m² con γ'd = γ2d

Pressione ammissibile sul terreno:

σR,k = σR,d = 276,70 kN/m² + 307,07 kN/m² + 115,19 kN/m² = 698,95 kN/m²

Pressione del terreno esistente:

σE,d = 3.060,94 kN/3,922 m² = 780,40 kN/m²

Approccio alla verifica 3

η = 780,40 kN/m²/698,95 kN/m² = 1,117 ≥ 1

Confronto delle verifiche

Le differenze nel processo di verifica degli approcci 1 (Combinazione 1-1), 1 (Combinazione 1-2), 2, 2* e 3 sono principalmente nei coefficienti parziali di sicurezza. La tabella seguente mostra chiaramente gli effetti dei diversi concetti di sicurezza.

Simbolo Unità Approccio
1-1 1-2 2 2* 3
Coefficienti parziali (Azioni A) [-] 1 2 1 1 1 (2) 1)A
γ [-] 1,35 1.00 1,35 1,35 1.35 (1.00)
γQ [-] 1.50 1.30 1.50 1.50 1.50 (1.30)
Carico verticale in z VG,z+add,k kN 1156,25
VQ,z kN 1000
∑Vz+add,k kN 2156,25
Vz+aggiungi,d kN 3060,94 2456,25 3060,94 3060,94 3060,94
Carico orizzontale in x HQ,x,k kN 190
HQ,x,d kN 285 247 285 285 285
Carichi per il calcolo delle resistenze Vz kN 3060,94 2456,25 3060,94 2.156,25 2) 3060,94
hx kN 285 247 285 1902) 285
Momento di progetto nella base della fondazione My,x+add kNm 1425 1235 1425 950 1425
Eccentricità in x ex m -0.466 -0.503 -0.466 -0.441 -0.466
Lunghezza efficace L' m 2,500
Larghezza efficace B' m 1,569 1,494 1,569 1,619 1,569
Area efficace A' 3,922 3,736 3,922 4,047 3,922
Coefficienti parziali di sicurezza (Materiale M) M [-] 1 2 1 1 2
γ'φ [-] 1.00 1.25 1.00 1.00 1.25
γ'c [-] 1.00 1.25 1.00 1.00 1.25
γγ [-] 1.00 1.00 1.00 1.00 1.00
angolo di attrito φ'k ° 32
φ'd ° 32 26,56 32 32 26,56
Coesione c'k kN/m² 15
c'd kN/m² 15 12 15 15 12
Peso specifico γ1,k = γ2,k kN/m³ 20
γ1,d = γ2,d kN/m³ 20
Coefficiente della capacità di appoggio Nq [-] 23,18 12,59 23,18 23,18 12,59
Nc [-] 35,49 23,18 35,49 35,49 23,18
Nγ [-] 27,72 11,59 27,72 27,72 11,59
Coefficiente di forma per sezioni trasversali rettangolari sq [-] 1,333 1,267 1,333 1,343 1,281
sc [-] 1,348 1,290 1,348 1,359 1,305
sγ [-] 0,812 0,821 0,812 0,806 0,812
m [-] 1,614 1,626 1,614 1,607 1,614
Coefficienti di inclinazione iq [-] 0,858 0,847 0,858 0,868 0,858
iC [-] 0,852 0,834 0,852 0,862 0,846
iγ [-] 0,781 0,765 0,781 0,795 0,781
Profondità del plinto di fondazione σR,q kN/m² 530,14 270,26 530,14 540,42 276,70
Coesione delle tensioni σR,c kN/m² 611,11 299,31 611,11 623,50 307,07
Profondità del plinto di fondazione σR kN/m² 275,57 108,68 275,57 287,33 115,19
Coefficienti parziali (Resistenza R) [SCHOOL.SCHOOLORINSTITUTION] [-] 1 1 2 2 3
γR;v [-] 1.00 1.00 1.40 1.40 1.00
Pressione ammissibile del terreno σR,k kN/m² 1416,83 678,25 1416,25 1451,25 698,95
σR,d kN/m² 1416,83 678,25 1012,02 1036,61 698,95
Pressione del terreno esistente σE,d kN/m² 780,40 657,45 780,40 756,33 780,40
rapporto di verifica η [-] 0,551 0,969 0,771 0,730 1,117
0,969
1) Nel caso di azioni dalla struttura portante, vengono utilizzati i coefficienti parziali di sicurezza dal set di dati A1, mentre le azioni geometriche devono essere aumentate con il set di dati A2.
2) Le azioni caratteristiche sono utilizzate per determinare la resistenza nell'approccio 2*.

Conclusione

In sintesi, si può affermare che i metodi della DIN EN 1997-1 offrono diversi livelli di sicurezza ed efficienza economica.

L' approccio 1 è caratterizzato dal fatto che richiede due combinazioni con diversi concetti di sicurezza. Ciò consente una visione differenziata dei requisiti di sicurezza e garantisce che la combinazione con il rapporto di progetto più elevato sia determinante. La combinazione 1-1 aumenta le azioni sulla fondazione, mentre la combinazione 1-2 riduce le proprietà del materiale.

L' approccio 2 e l' approccio 2* semplificano la verifica rispetto all'approccio 1, poiché ciascuno utilizza un solo set di dati. Questo set di dati aumenta le azioni e riduce le resistenze senza ridurre i parametri del terreno. Quando si calcola la resistenza portante del terreno, la posizione (eccentricità) e l'inclinazione del carico del risultante sono valori di input importanti. L'approccio 2 utilizza i valori di progetto per questo, mentre l'approccio 2* funziona con le azioni caratteristiche, il che porta a una maggiore resistenza portante nell'approccio 2*.

L' approccio 3 di solito porta a risultati particolarmente conservativi, perché il set di dati dei coefficienti parziali di sicurezza qui utilizzato aumenta le azioni e riduce i parametri del terreno, senza ridurre le resistenze. Questo approccio di solito fornisce il più alto livello di sicurezza.

L'immagine seguente mostra quali paesi consentono quale metodo. RFEM consente solo quei metodi che sono specificati dalle rispettive Appendici Nazionali.


Autore

La signora Dannwerth supporta gli utenti nell'assistenza clienti e si occupa dello sviluppo nel settore della geotecnica.



;