Visualizzazione dei risultati della procedura di progetto per la combinazione 1-2 all'interno di un'applicazione ingegneristica
Visualizzazione dei risultati della procedura di progetto per la combinazione 1-2 all'interno di un'applicazione ingegneristica
2024-11-05
053647
  • RFEM 6

Visualizzazione del Risultato

Visualizzazione dei risultati della procedura di progetto per la combinazione 1-2 all'interno di un'applicazione ingegneristica

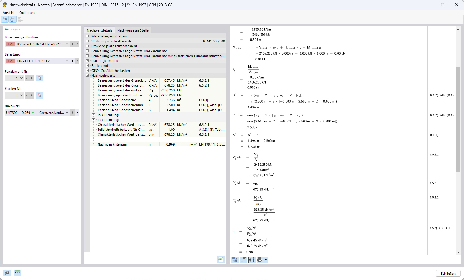
L'illustrazione mostra i risultati di un processo di verifica ingegneristica per la combinazione 1-2. Si tratta di un'analisi o calcolo dettagliato all'interno di un'applicazione strutturale. I dati e i risultati sono specifici per i requisiti ingegneristici e le fasi di progettazione rilevanti.
  • Metodi di analisi
  • Combinazione 1-2
  • Applicazioni dell'ingegneria
  • Risultati
Usato in
  • Approcci alla verifica per la determinazione della resistenza a rottura del terreno secondo l'Eurocodice 7 (EN 1997-1)
Condividi