Rappresentazione di un modello di analisi strutturale con adattamento tramite procedura di regola 2 per il calcolo dei carichi
Rappresentazione di un modello di analisi strutturale con adattamento tramite procedura di regola 2 per il calcolo dei carichi
2024-11-05
053648
  • RFEM 6

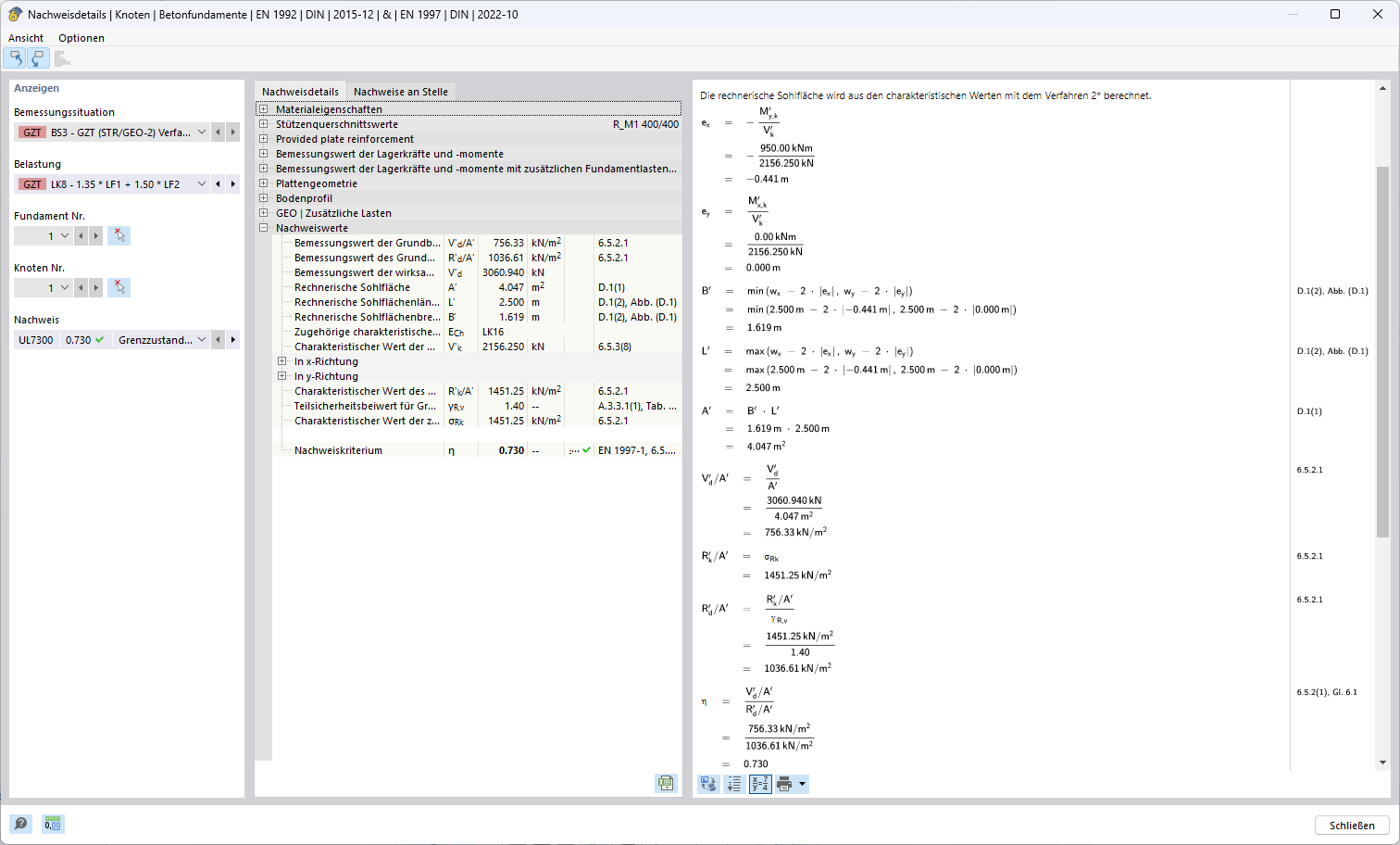
Metodo di verifica 2*

Rappresentazione di un modello di analisi strutturale con adattamento tramite procedura di regola 2 per il calcolo dei carichi

L'immagine mostra un modello di analisi strutturale che è stato specificato utilizzando il Metodo 2 per ottimizzare il calcolo dei carichi. Tutte le componenti strutturali del modello sono ben visibili e adattate alla specifica normativa del Metodo 2. Questo approccio offre una precisione e un livello di dettaglio dello strumento che sono cruciali per calcoli dei carichi adeguati ed efficienti.
  • Metodo 2
  • Analisi strutturale
  • Calcolo dei carichi
  • Modello strutturale
  • Metodo di calcolo
Usato in
  • Approcci alla verifica per la determinazione della resistenza a rottura del terreno secondo l'Eurocodice 7 (EN 1997-1)
Condividi