Modello di analisi strutturale che mostra il metodo di verifica 3 realizzato con RFEM. Vista dei dettagli tecnici per ingegneri strutturali.
Modello di analisi strutturale che mostra il metodo di verifica 3 realizzato con RFEM. Vista dei dettagli tecnici per ingegneri strutturali.
2024-11-05
053650
  • RFEM 6

Verifica metodo 3

Modello di analisi strutturale che mostra il metodo di verifica 3 realizzato con RFEM. Vista dei dettagli tecnici per ingegneri strutturali.

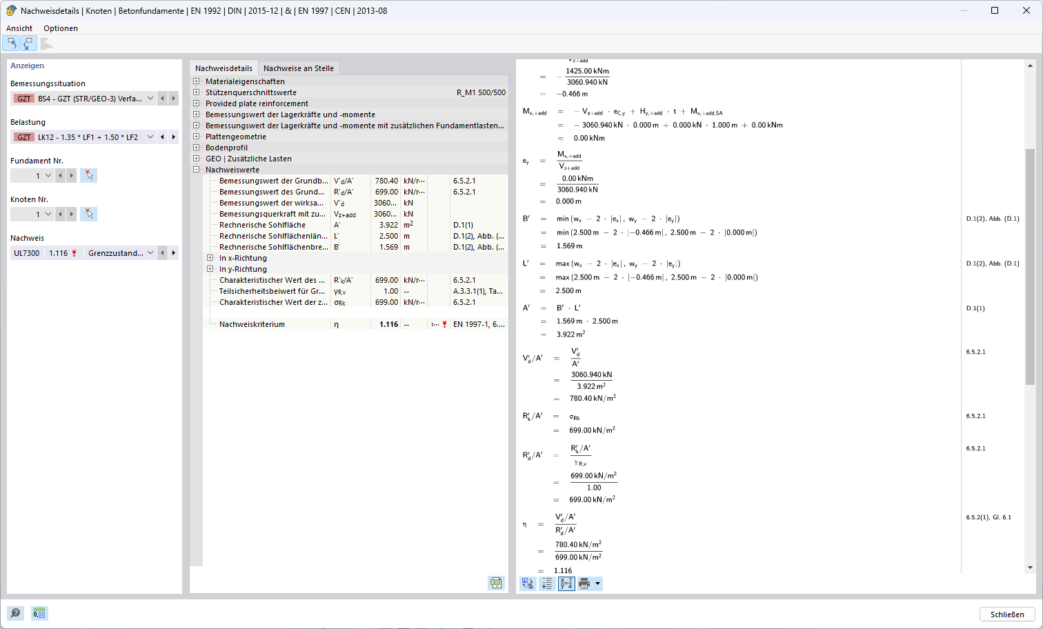
L'immagine mostra un modello complesso per l'analisi strutturale utilizzando RFEM per la verifica 3. Sono illustrati i dettagli dei parametri tecnici del modello per garantire verifiche di sicurezza. Sono visibili le informazioni dettagliate sui carichi strutturali e sui relativi passaggi di calcolo, per garantire la stabilità. Questa rappresentazione è progettata per l'applicazione in progetti di costruzione avanzati.
  • Analisi strutturale
  • Verifica di sicurezza
  • Metodo 3
  • Ingegneria civile
  • RFEM
  • Ispezione strutturale
Usato in
  • Approcci alla verifica per la determinazione della resistenza a rottura del terreno secondo l'Eurocodice 7 (EN 1997-1)
Condividi