2024-11-19
053996
  • RFEM 6

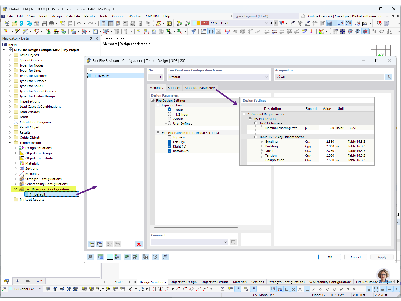
Configurazioni di resistenza al fuoco


Usato in
  • Verifica al fuoco NDS per aste in legno in RFEM 6
Condividi