378x
001918
2024-11-19

Verifica al fuoco NDS per aste in legno in RFEM 6

La verifica contro l'incendio secondo il Capitolo 16 della NDS [1] per aste e superfici in legno è disponibile nell'add-on Verifica legno. Questo articolo mostra come la carbonizzazione del legno e le dimensioni della sezione trasversale ridotta possono essere prese in considerazione nella verifica contro l'incendio con un esempio dalla relazione tecnica AWC nr. 10 [2].

Esempio

L'esempio 1 della relazione tecnica AWC nr. 10 "Calcolo della resistenza al fuoco di aste e assiemi di legno" [2] viene presentato per verificare i risultati del modello RFEM. Una trave in legno lamellare di abete di Douglas è progettata per un'esposizione al fuoco di 1 ora. L'impalcato in legno inchiodato al bordo di compressione (superiore) della trave fornisce un controvento laterale (coefficiente di stabilità della trave, CL = 1.0). I carichi, le dimensioni e le proprietà del materiale sono mostrati nell'immagine 01.

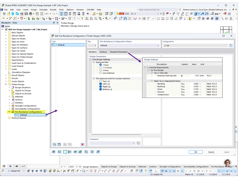
Nelle configurazioni per la resistenza al fuoco, è possibile definire il tempo di esposizione al fuoco e i lati esposti della trave. Selezionare 1 ora e deselezionare Superiore (+z) poiché si presume che l'impalcato in legno fornisca una copertura al lato superiore della trave.

Inoltre, i valori predefiniti per la velocità di carbonizzazione e i coefficienti di regolazione possono essere rivisti secondo necessità nella scheda Parametri standard (Figura 02).

Per la situazione di progetto DS2, il tipo di stato limite è impostato su Stato limite di incendio per eseguire la verifica di incendio. Dopo aver eseguito il calcolo della verifica legno, vengono presentati i risultati per la verifica della resistenza e la resistenza al fuoco (Figura 03).


Seleziona la verifica FR 4100 per visualizzare la verifica della resistenza al fuoco a flessione in dettaglio (Figura 04). Per un'asta flettente durante l'esposizione al fuoco, la rottura si verifica quando la capacità massima di flessione viene superata a causa della riduzione del modulo di sezione S [2].

Il modulo di sezione ridotto Sy di una trave esposta su tre lati è calcolato come:



Quindi, selezionare la verifica FR 3100 per visualizzare la verifica a taglio della resistenza al fuoco in dettaglio (Figura 05). La trave è anche soggetta a taglio indotto parallelo alla fibratura dove la rottura si verifica quando la capacità di taglio massima viene superata a causa della riduzione dell'area della sezione trasversale A.


Come mostrato sopra, i risultati dell'add-on Verifica legno in RFEM 6 si allineano con i risultati nella relazione tecnica AWC nr. 10.

Fare riferimento ai link seguenti per la verifica contro l'incendio di superfici 2D, incluso il legno a strati incrociati (Xlam). Il webinar per la verifica contro l'incendio in CSA O86 inizia alle 34:35.


Autore

Cisca è responsabile della formazione dei clienti, del supporto tecnico e dello sviluppo continuo del programma per il mercato nordamericano.

Link
Bibliografia


;