Illustrazione che spiega i carichi permanenti che controbilanciano (0,9D) nelle combinazioni di carico NBC per l'ottimizzazione ingegneristica
Illustrazione che spiega i carichi permanenti che controbilanciano (0,9D) nelle combinazioni di carico NBC per l'ottimizzazione ingegneristica
2025-01-13
054928
  • RFEM 6
  • Strutture di legno
  • Analisi e progettazione strutturale
    • NBC 2015 | NBC 2020

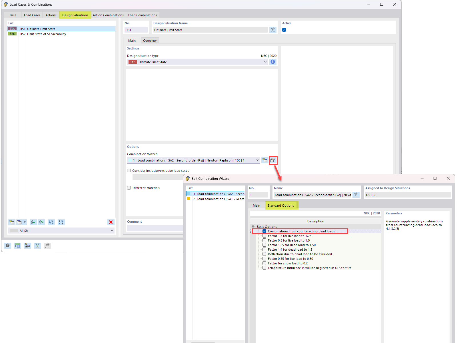
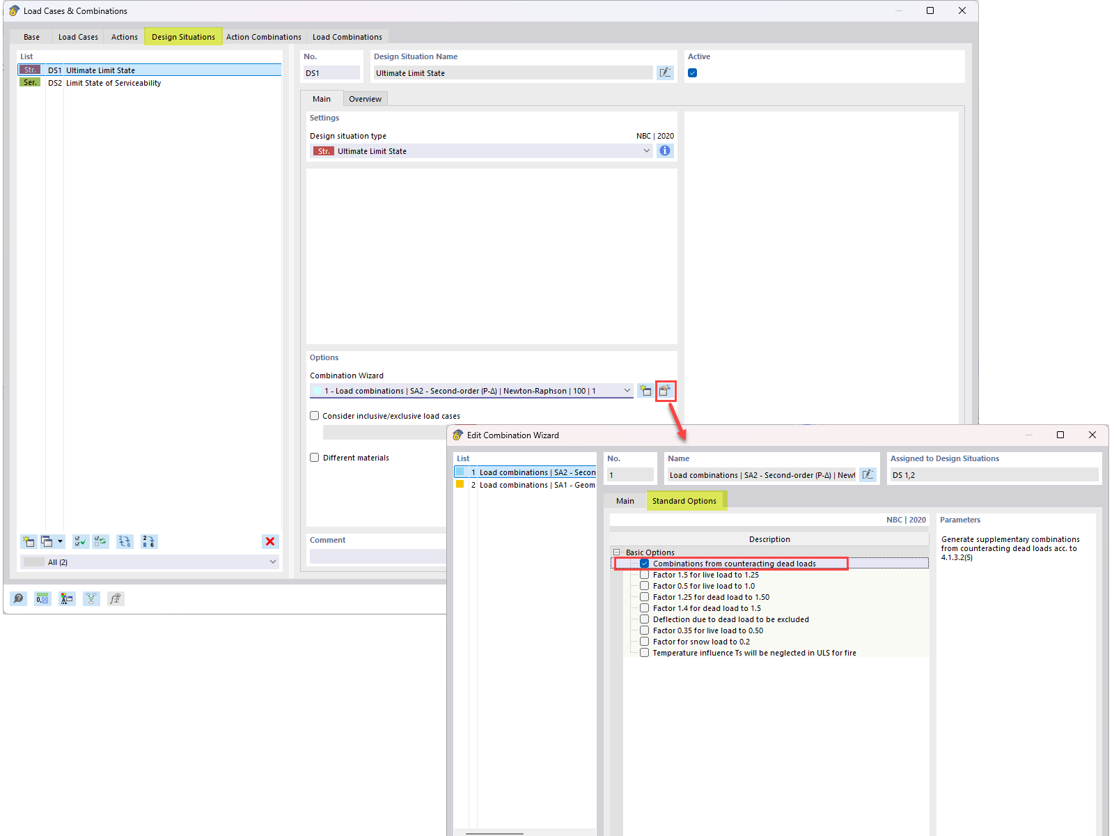
Compensazione dei carichi propri nelle combinazioni NBC: panoramica delle FAQ

Illustrazione che spiega i carichi permanenti che controbilanciano (0,9D) nelle combinazioni di carico NBC per l'ottimizzazione ingegneristica

Questa immagine presenta una FAQ che affronta l'integrazione dei carichi permanenti agenti in direzione opposta (0,9D) nelle combinazioni di carico NBC. Illustra l'approccio tecnico utilizzato per incorporare il carico permanente agente in direzione opposta nei calcoli dei carichi ingegneristici, come indicato nella FAQ 005645.
  • Carichi propri contrastanti
  • Combinazione di carico Nbc
  • Combinazione di carico
  • Carico proprio contrastante
  • 0.9d
Usato in
  • Controbilanciare il carico permanente nelle combinazioni di carico NBC
Condividi