157x
005645
2025-01-13

Controbilanciare il carico permanente nelle combinazioni di carico NBC

Come posso aggiungere dei carichi permanenti contrastanti (0,9*D) nelle combinazioni di carico NBC?


Risposta:

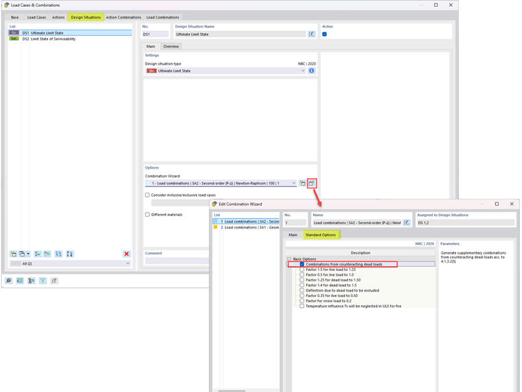
Per generare combinazioni di carico che includono carichi permanenti contrastanti secondo la Sezione 4.1.3.2(5), modifica l'opzione Assistente Combinazioni (Immagine 01). Nella scheda Opzioni Standard, attiva l'opzione "Combinazioni da carichi permanenti contrastanti".

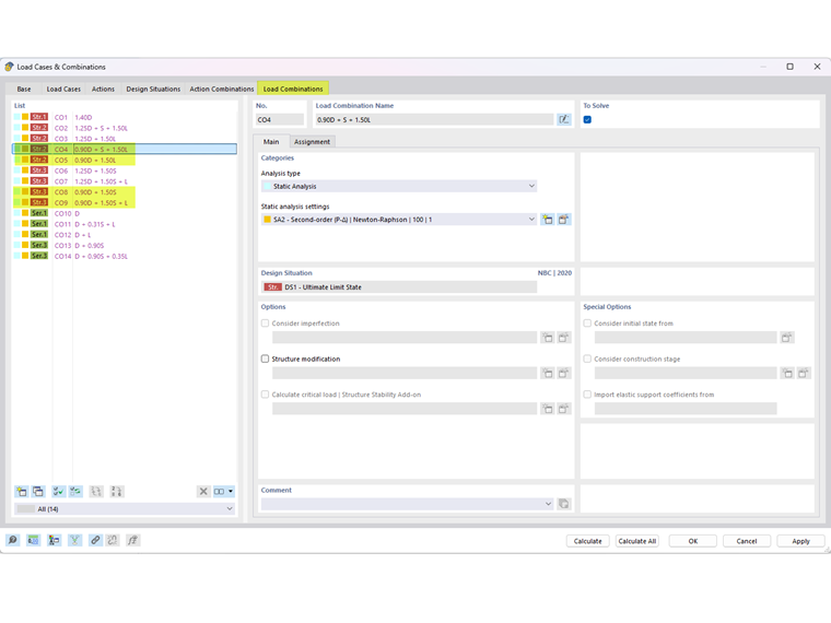
Le combinazioni di carico che includono carichi permanenti contrastanti sono mostrate nell'Immagine 02.


Autore

Cisca è responsabile della formazione dei clienti, del supporto tecnico e dello sviluppo continuo del programma per il mercato nordamericano.



;