FAQ su aggiunta di carichi permanenti controventanti (0.9D) nelle combinazioni di carico NBC
FAQ su aggiunta di carichi permanenti controventanti (0.9D) nelle combinazioni di carico NBC
2025-01-13
054929
  • RFEM 6
  • Strutture di legno
  • Analisi e progettazione strutturale
    • NBC 2015 | NBC 2020

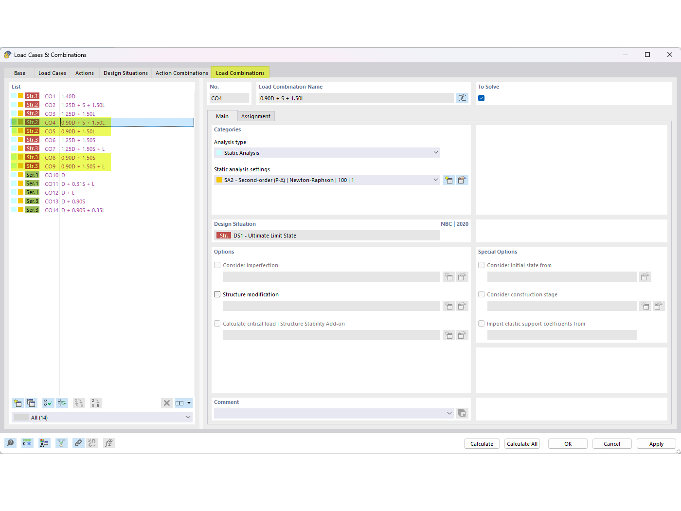
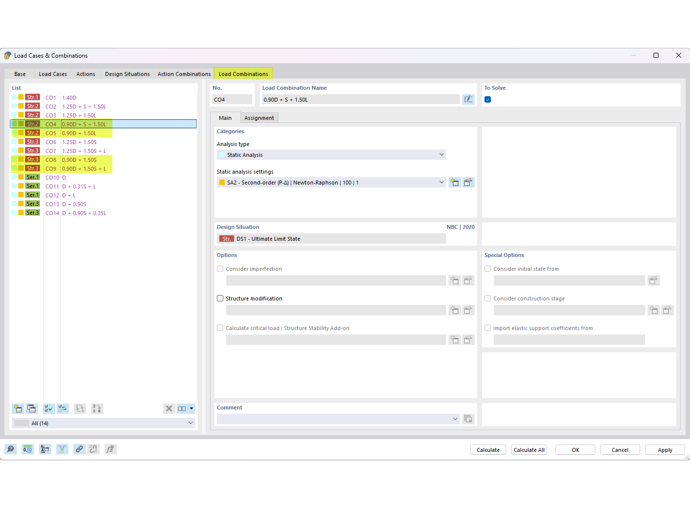
Controbilanciamento dei carichi propri nelle combinazioni NBC

FAQ su aggiunta di carichi permanenti controventanti (0.9D) nelle combinazioni di carico NBC

The image displays a FAQ entry that addresses how to incorporate counteracting dead loads (0.9D) in NBC load combinations. It specifies FAQ 005645 and focuses on achieving load balance through precise adjustments within the NBC system.
  • Combinazioni dei carichi
  • Controbilanciamento dei carichi permanenti
  • NBC Load Combination
  • 0.9D
Usato in
  • Controbilanciare il carico permanente nelle combinazioni di carico NBC
Condividi