RFEM 6 surface stiffness modification window with single stiffness multiplier factor
RFEM 6 surface stiffness modification window with single stiffness multiplier factor
2025-01-24
055133
  • RFEM 6

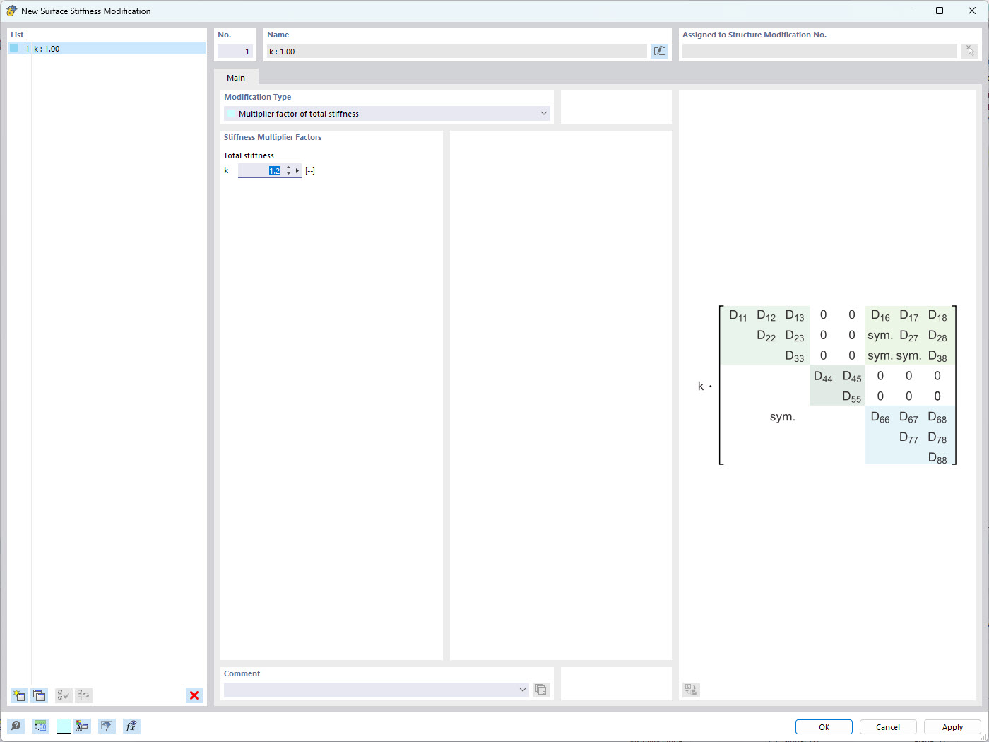
Total Surface Stiffness Modification in RFEM 6

RFEM 6 surface stiffness modification window with single stiffness multiplier factor

The image displays the surface stiffness modification window in RFEM 6, a structural analysis software. It highlights the method for adjusting the overall stiffness of a surface by defining a single stiffness multiplier factor. This feature allows engineers to efficiently modify material properties to simulate different structural behaviors and assess the impact on the overall model performance.
  • Surface Stiffness
  • RFEM 6
  • Stiffness Modification
  • Structural Analysis
  • Engineering Software
Usato in
  • Modifica della rigidezza delle superfici in RFEM 6
Condividi