446x
005662
2025-02-24

Modifica della rigidezza delle superfici in RFEM 6

Quali sono i migliori casi d’uso di ciascun metodo di modifica della rigidezza delle superfici in RFEM 6?


Risposta:

RFEM 6 offre diversi metodi per modificare la rigidezza delle superfici, ciascuno adatto per diverse applicazioni. Ecco una panoramica dei migliori casi d'uso per ciascun metodo:

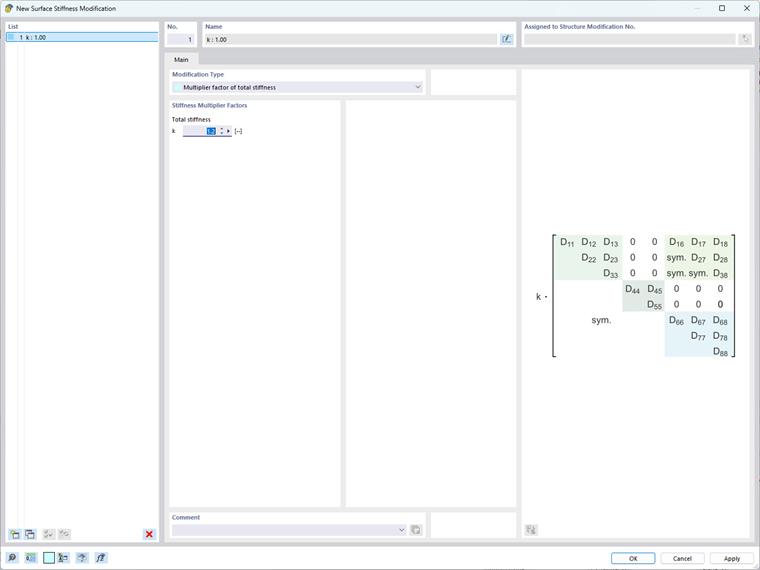
  • Modifica totale della rigidezza

Questo metodo è ideale per regolazioni globali per simulare superfici con rigidezza aumentata o ridotta o per la modellazione semplificata di superfici con proprietà dei materiali coerenti. Comporta la scalatura uniforme di tutti gli elementi della matrice di rigidezza con un singolo fattore.

  • Modifiche parziali di rigidezza, peso e massa

Utilizza questo metodo per modifiche mirate dove devi adattare specifici componenti della matrice di rigidezza mantenendo invariati altri. È utile per simulare materiali complessi multistrato o compositi e affrontare gli effetti di viscosità e ritiro su solai composti acciaio-calcestruzzo. Un esempio è affrontare gli effetti di viscosità e ritiro su un solaio composto acciaio-calcestruzzo, dove i termini di flessione e torsione nella matrice di rigidezza della superficie possono essere ridotti in modo uniforme da un fattore che rappresenta la riduzione temporale della rigidezza.

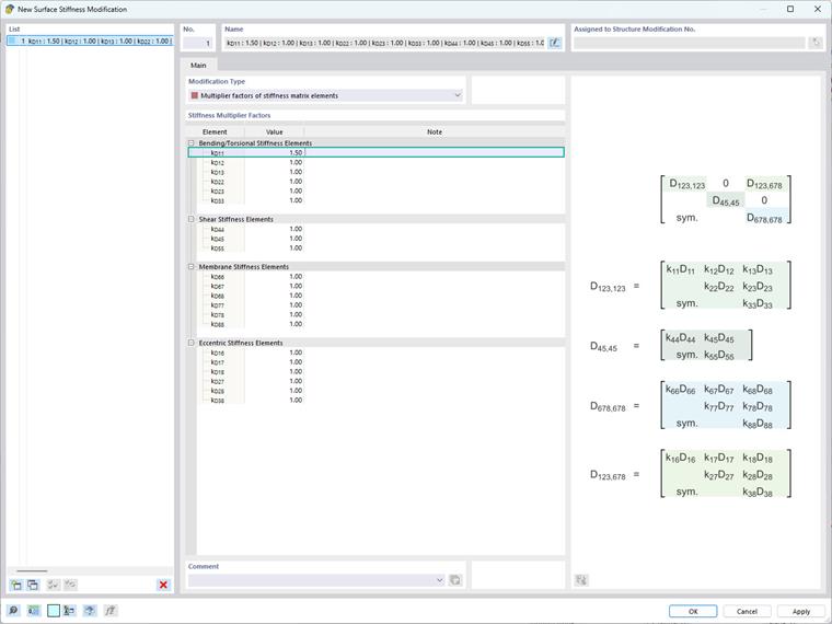
  • Modifica della rigidezza specifica dell'elemento

Questo metodo è particolarmente utile per simulare comportamenti complessi dei materiali e affrontare effetti locali all'interno della struttura. Ad esempio, può essere utilizzato per una piastra composita con fibre orientate prevalentemente lungo l'asse x, risultando in una rigidezza significativamente maggiore in quella direzione. Per tenere conto di questo comportamento anisotropico, il termine di rigidezza a flessione k, che corrisponde a D11 nella matrice di rigidezza della superficie, può essere aumentato mantenendo invariati gli altri termini.

  • Modifica della rigidezza specifica della norma (ACI 318-19 e CSA A23.3-19)

Questo metodo viene utilizzato per incorporare riduzioni di rigidezza per membri e superfici in calcestruzzo tra vari tipi di elementi secondo la Sezione 6.6.3.1.1 di ACI 318-19 e il Paragrafo 10.14.1.2 di CSA A23.3-19. Le opzioni disponibili includono muri fessurati e non fessurati, piastre piane, solai, travi e colonne. Il programma utilizza fattori moltiplicatori direttamente provenienti dalle tabelle nelle norme.

Tieni presente che l'implementazione di queste modifiche richiede un'attenta valutazione del contesto strutturale e degli obiettivi desiderati, poiché le alterazioni alla matrice di rigidezza influenzano direttamente la distribuzione delle tensioni e delle deformazioni all'interno della struttura.


Autore

La signora Kirova è responsabile della creazione di articoli tecnici e fornisce supporto tecnico ai clienti Dlubal.



;