Interfaccia di RFEM 6 che mostra le impostazioni di modifica della rigidezza specifica dell’elemento
Interfaccia di RFEM 6 che mostra le impostazioni di modifica della rigidezza specifica dell’elemento
2025-01-24
055137
  • RFEM 6

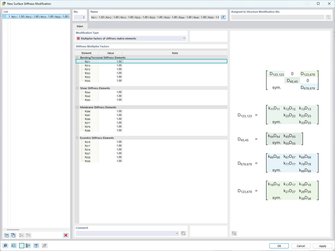
Modifica della Rigidezza Specifica dell’Elemento in RFEM 6

Interfaccia di RFEM 6 che mostra le impostazioni di modifica della rigidezza specifica dell’elemento

L'immagine mostra l'interfaccia RFEM 6 in cui gli utenti possono applicare modifiche di rigidezza specifiche per l'elemento. Evidenzia la finestra di modifica della rigidezza della superficie, consentendo la definizione di fattori moltiplicatori di rigidezza separati per ciascun termine della matrice di rigidezza. Questa funzione consente un controllo preciso del comportamento strutturale delle superfici, migliorando l'accuratezza delle simulazioni nell'analisi strutturale.
  • RFEM 6
  • Modifica della rigidezza
  • Rigidezza della superficie
  • Software di ingegneria
  • Analisi strutturale
Usato in
  • Modifica della rigidezza delle superfici in RFEM 6
Condividi