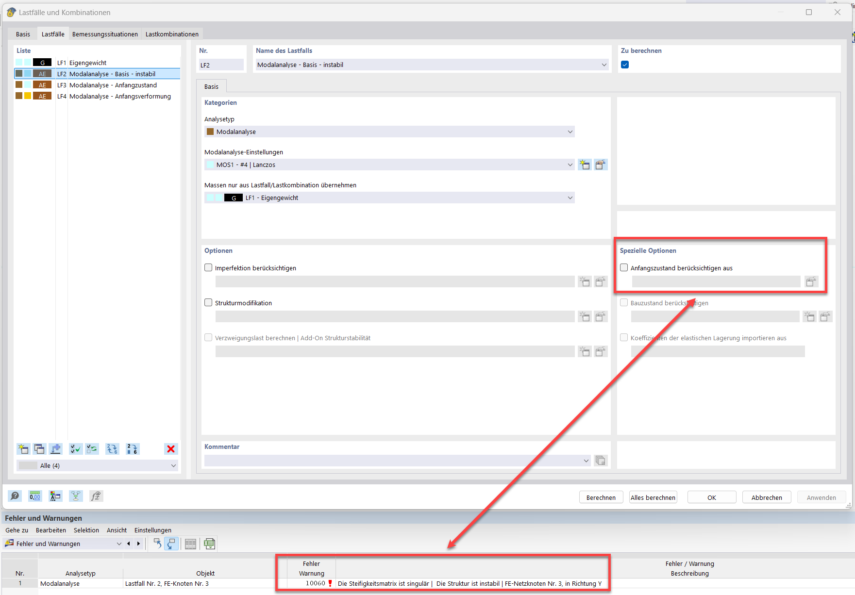
L'immagine mostra un approccio per risolvere l'instabilità dell'analisi modale senza stato iniziale.
L'immagine mostra un approccio per risolvere l'instabilità dell'analisi modale senza stato iniziale.
2025-02-27
055589

Analisi Modale Senza Stato Iniziale

L'immagine mostra un approccio per risolvere l'instabilità dell'analisi modale senza stato iniziale.

L’immagine illustra la gestione del problema dell’errore "10060 - Struttura instabile" in un'analisi modale senza stato iniziale. Affronta direttamente parametri tecnici come asta del cavo, precompressione iniziale, stato iniziale e variazione minima della lunghezza. La rappresentazione fornisce indicazioni concrete per stabilizzare la struttura.
  • Analisi modale
  • Asta della fune
  • Pretensione iniziale
  • Stato iniziale
  • Modifica minima della lunghezza
Usato in
  • Analisi modale con membrane/funi, struttura instabile
Condividi