441x
005668
2025-02-27

Analisi modale con membrane/funi, struttura instabile

Come posso risolvere l’avviso di errore "10060 - La struttura è instabile" per l'instabilità di un'analisi modale?


Risposta:

Per modelli con membrane/tiranti, una precompressione iniziale consente la convergenza del calcolo. In RFEM 6 esistono due modi per considerare la precompressione: uno stato iniziale o una modifica di lunghezza minima. Oltre alla convergenza numerica, è importante notare che le frequenze proprie di un tirante dipendono dalla tensione iniziale. Deve essere presente una forza di trazione, la cui entità influenza i risultati.

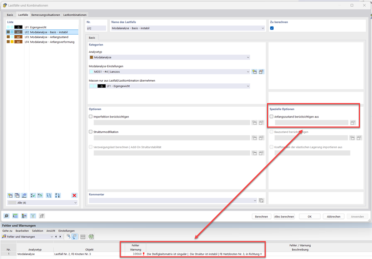
Per un tirante semplicemente vincolato con solo peso proprio, viene definita un'analisi modale senza stato iniziale:

Come risultato, viene visualizzato il messaggio di errore "10060 - La matrice di rigidezza è singolare | La struttura è instabile":

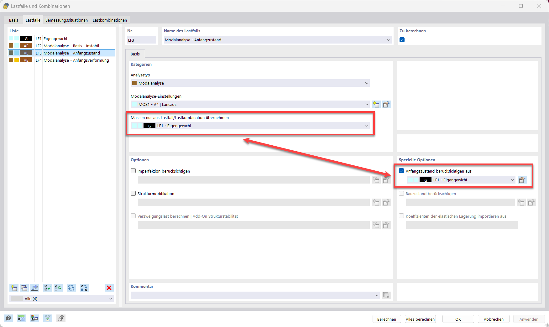
La prima soluzione è selezionare un caso di carico con una forza di trazione come stato iniziale. In questo caso, considerando le non linearità (Teoria del III Ordine) di un elemento tirante, si ottiene una reazione orizzontale da un carico esclusivamente verticale. La reazione orizzontale corrisponde a una forza di trazione. È importante sottolineare che i casi e le combinazioni di carico dell'opzione "Fonte di masse" non influiscono sulla matrice di rigidezza. Quindi, sono necessarie due selezioni.

La seconda opzione consiste nel definire una deformazione iniziale nelle impostazioni del modo modale.

Si consiglia di valutare l'influenza dei valori iniziali (stato iniziale o modifica di lunghezza minima) sui modi di vibrazione. Variazioni relativamente piccole di questi valori possono portare a cambiamenti significativi delle frequenze proprie.


Autore

Il signor Hidalgo si occupa dello sviluppo nel campo della dinamica.



;