L'immagine mostra l'analisi modale con stato iniziale, barra della fune, precompressione iniziale e variazione minima della lunghezza.
L'immagine mostra l'analisi modale con stato iniziale, barra della fune, precompressione iniziale e variazione minima della lunghezza.
2025-02-27
055590

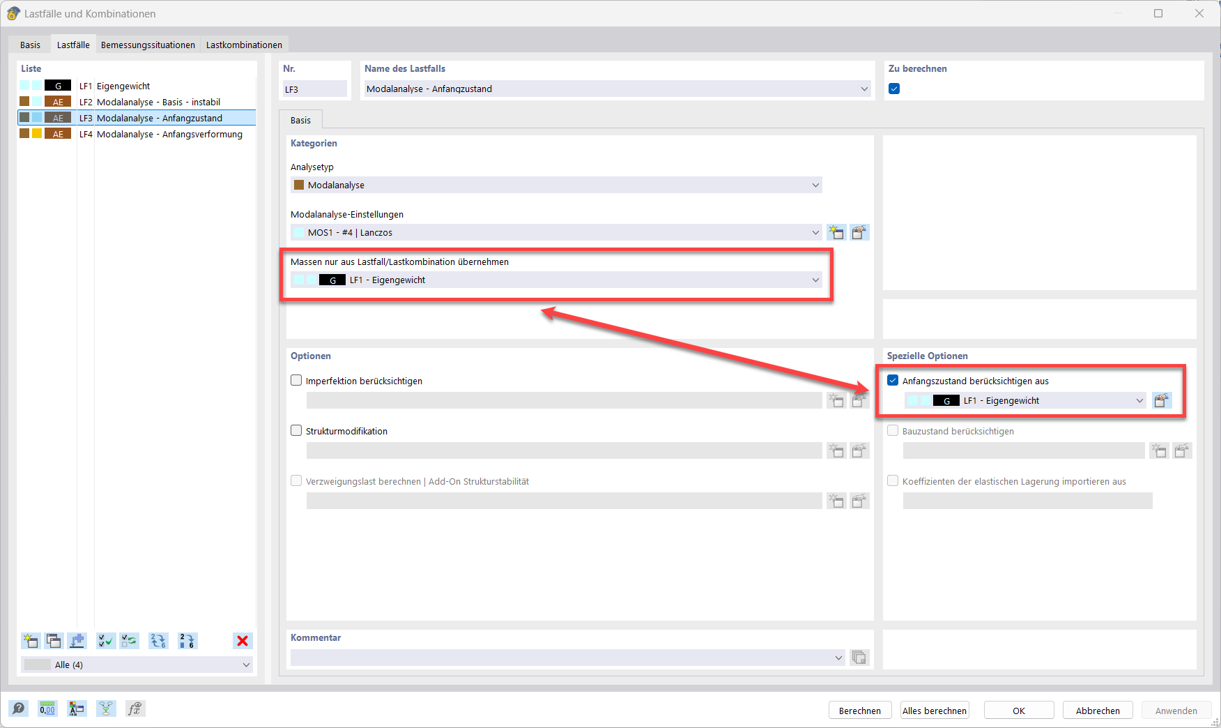
Analisi modale con stato iniziale

L'immagine mostra l'analisi modale con stato iniziale, barra della fune, precompressione iniziale e variazione minima della lunghezza.

L'immagine illustra lo stato iniziale di un'analisi modale. Sono chiaramente rappresentati l'asta del cavo, la pretensione iniziale e la variazione minima della lunghezza. La rappresentazione aiuta a comprendere l'errore "10060 - La struttura è instabile" e a risolvere problemi dovuti all'instabilità. Le FAQ 005668 forniscono indicazioni pratiche al riguardo.
  • Analisi modale
  • Condizione iniziale
  • Errore Avviso 10060
  • Asta fune
  • Precompressione iniziale
  • Variazione di lunghezza minima
Usato in
  • Analisi modale con membrane/funi, struttura instabile
Condividi