L'Analisi delle fasi costruttive consente la regolazione delle proprietà di aste e superfici in diverse fasi.
L'Analisi delle fasi costruttive consente la regolazione delle proprietà di aste e superfici in diverse fasi.
2025-03-27
056012
  • RFEM 6
  • Analisi delle fasi costruttive (CSA) per RFEM 6

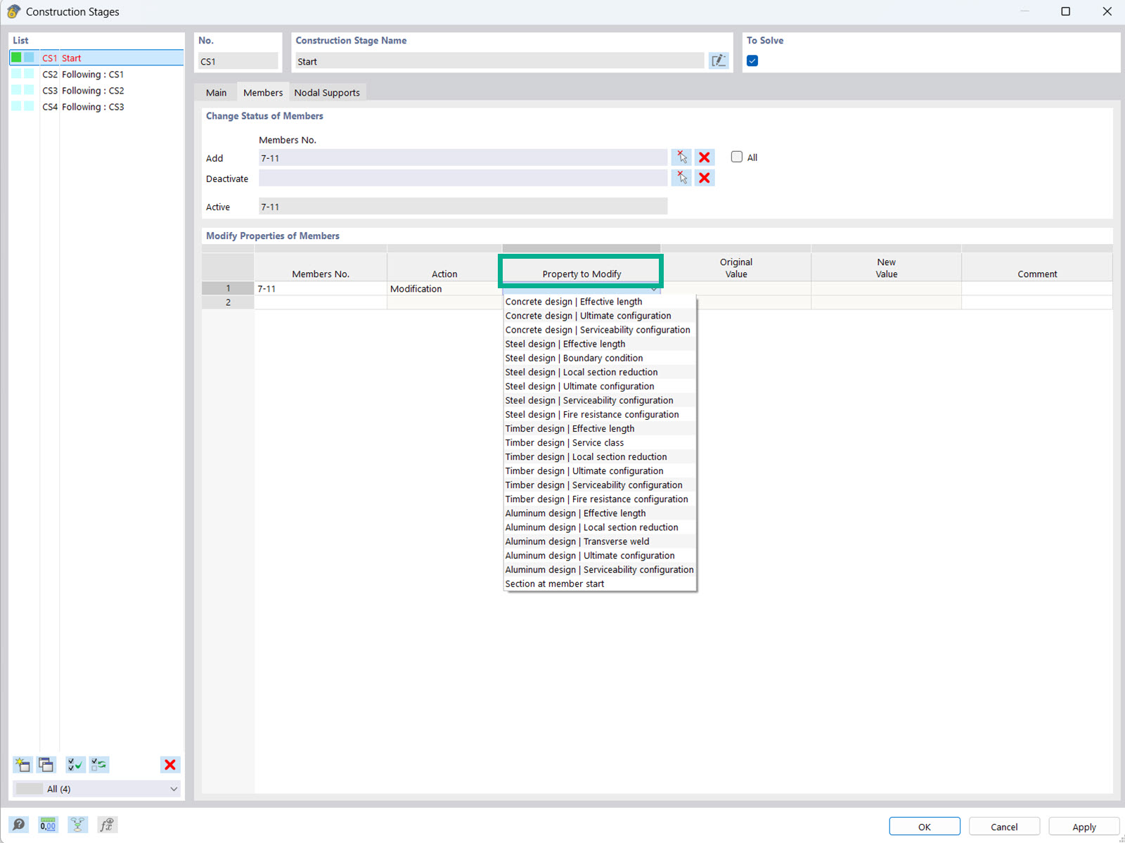
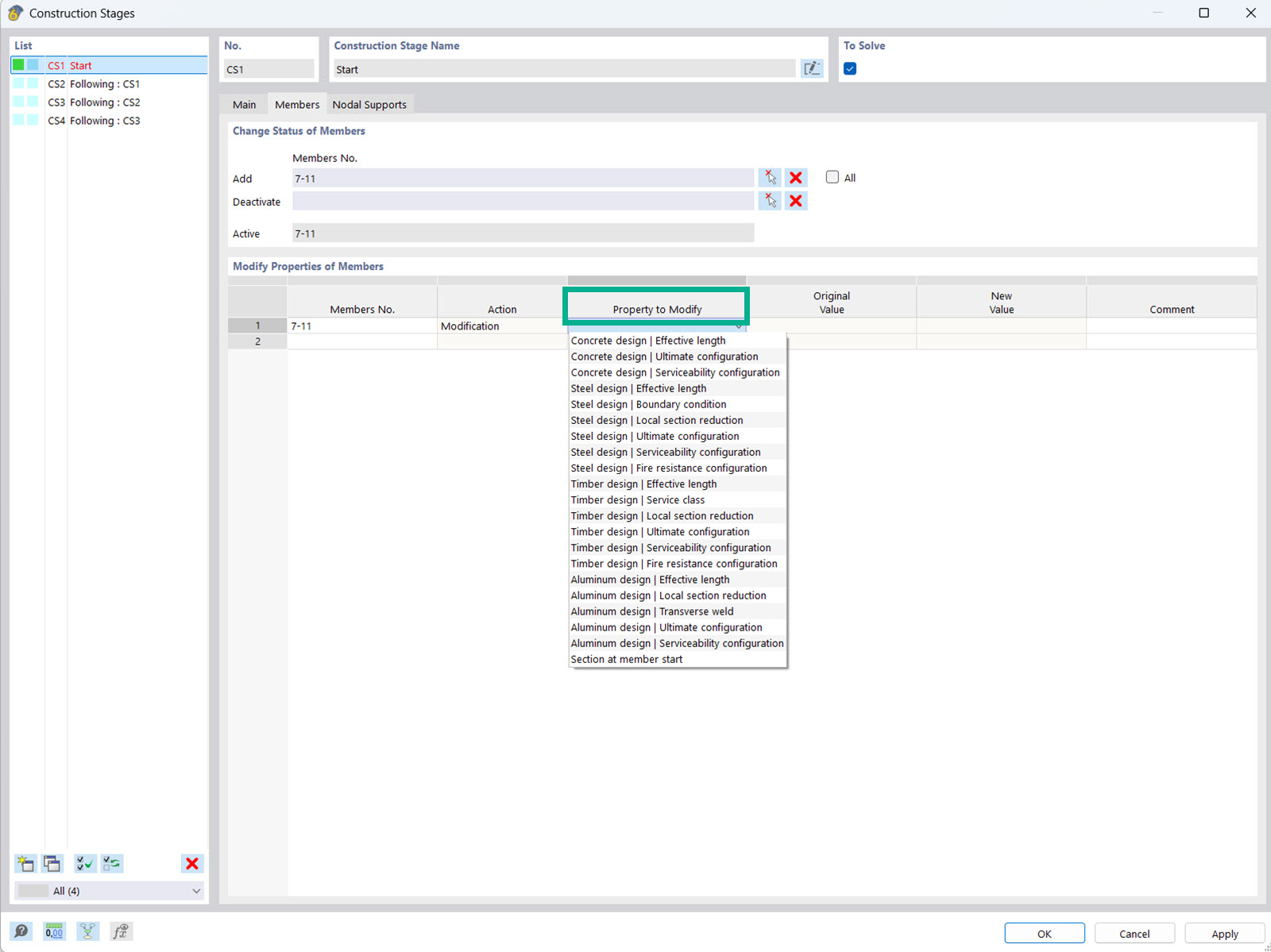
Modifica della proprietà di un'asta per una fase costruttiva

L'Analisi delle fasi costruttive consente la regolazione delle proprietà di aste e superfici in diverse fasi.

L'immagine mostra l'interfaccia del add-on Analisi delle fasi costruttive (CSA), in cui gli ingegneri hanno la possibilità di regolare e modificare le proprietà di oggetti e di verifica di aste e superfici in diverse fasi costruttive. Questa funzionalità consente di considerare diverse fasi costruttive, consentendo un'analisi più precisa delle proprietà strutturali. Queste regolazioni sono essenziali per l'ottimizzazione e la garanzia della statica nelle diverse fasi di costruzione.
  • CSP
  • Proprietà degli oggetti e del progetto
  • Aste e superfici
Usato in
  • Modifica delle proprietà di progetto per le fasi costruttive
Condividi