267x
002972
2025-03-27

Modifica delle proprietà di progetto per le fasi costruttive

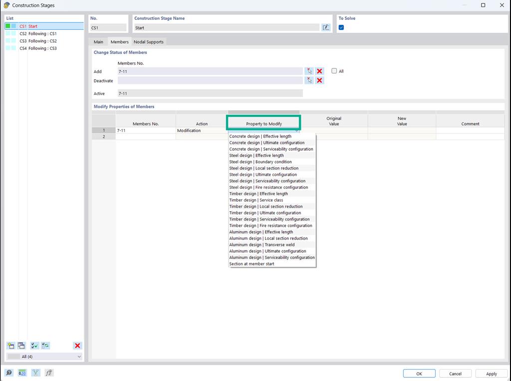
Nell'add-on Analisi delle fasi costruttive (CSA), si ha la possibilità di modificare l'oggetto e le proprietà di progetto di aste, superfici e così via, nelle singole fasi costruttive.



;