Analisi delle differenze effettive di profondità nei controlli di taglio, evidenziando le cause delle discordanze nella verifica del calcestruzzo armato.
Analisi delle differenze effettive di profondità nei controlli di taglio, evidenziando le cause delle discordanze nella verifica del calcestruzzo armato.
2025-04-09
056198
  • Verifica calcestruzzo per RFEM 6
  • Strutture in calcestruzzo
  • Analisi e progettazione strutturale
    • Analisi agli elementi finiti
    • ACI 318

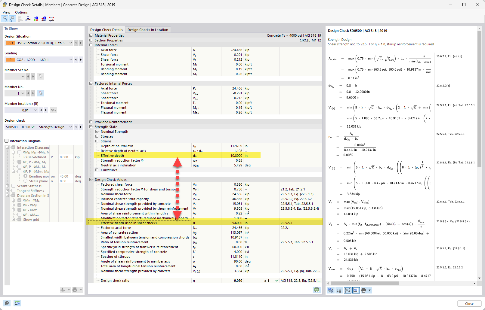
Profondità efficace vs. profondità efficace utilizzata nelle verifiche a taglio

Analisi delle differenze effettive di profondità nei controlli di taglio, evidenziando le cause delle discordanze nella verifica del calcestruzzo armato.

Nel tema in discussione, la profondità efficace nelle verifiche a taglio viene confrontata con la profondità efficace calcolata. L'analisi spiega perché si verificano differenze nella profondità efficace a causa di considerazioni di progetto e ipotesi nel calcestruzzo armato. Questo problema è rilevante per una corretta valutazione della capacità portante e delle prestazioni degli elementi strutturali. I controlli a taglio sono fondamentali per garantire la sicurezza e la stabilità della struttura.
  • Differenze di altezza efficace
  • Verifiche a taglio calcestruzzo
  • Verifica calcestruzzo armato
  • Analisi dell'altezza efficace
Usato in
  • Calcolo della profondità efficace (d) per l'armatura a taglio nel calcestruzzo armato - ACI 318
Condividi