1089x
005680
2025-04-09

Calcolo della profondità efficace (d) per l'armatura a taglio nel calcestruzzo armato - ACI 318

Perché la profondità efficace è diversa dalla profondità efficace utilizzata nelle verifiche a taglio?


Risposta:

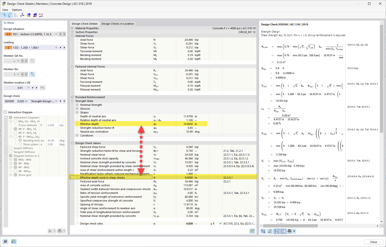
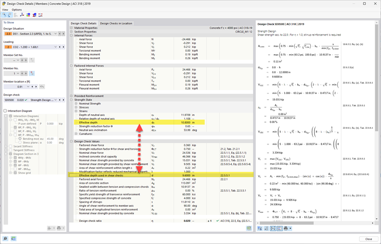
In flessione, la profondità efficace "d" è la distanza dalla fibra di compressione estrema (parte superiore della trave) al centroide dell'armatura di trazione. Rappresenta essenzialmente quanto distanti sono le barre di armatura dalla zona di compressione, influenzando la quantità di momento che la sezione può resistere. In taglio, si considera come la sezione resiste alla fessurazione diagonale e alla tensione di taglio che scorre lungo la sezione trasversale. Il braccio interno di leva e la direzione dei percorsi di tensione non sono necessariamente gli stessi che per la flessione, specialmente nei membri con carichi o geometrie complesse (come travi a T o solai).

Quando la risultante del momento e la risultante del taglio sono nella stessa direzione, non vi è alcuna differenza tra d, z, bw per flessione e taglio. Ma quando la risultante del taglio è in una direzione diversa, dobbiamo considerare d, z in quella direzione (piuttosto che nella direzione perpendicolare all'asse normale). Maggiore è il cambiamento nella direzione del taglio rispetto alla direzione della flessione, maggiore è la differenza tra d, z, bw. La possibile differenza è mostrata nell'immagine allegata. Quindi, anche se si tratta della stessa trave, la direzione e la natura delle forze interne differiscono, e la geometria che resiste a quelle forze cambia di conseguenza.


Autore

Alex è responsabile della formazione dei clienti, del supporto tecnico e dello sviluppo continuo del programma per il mercato nordamericano.



;