Impostazioni dei materiali di RFEM 6 per la modellazione di strutture in vetro nell'analisi strutturale.
Impostazioni dei materiali di RFEM 6 per la modellazione di strutture in vetro nell'analisi strutturale.
2025-05-13
056710
  • RFEM 6

Definizione di materiali per strutture in vetro in RFEM 6

Impostazioni dei materiali di RFEM 6 per la modellazione di strutture in vetro nell'analisi strutturale.

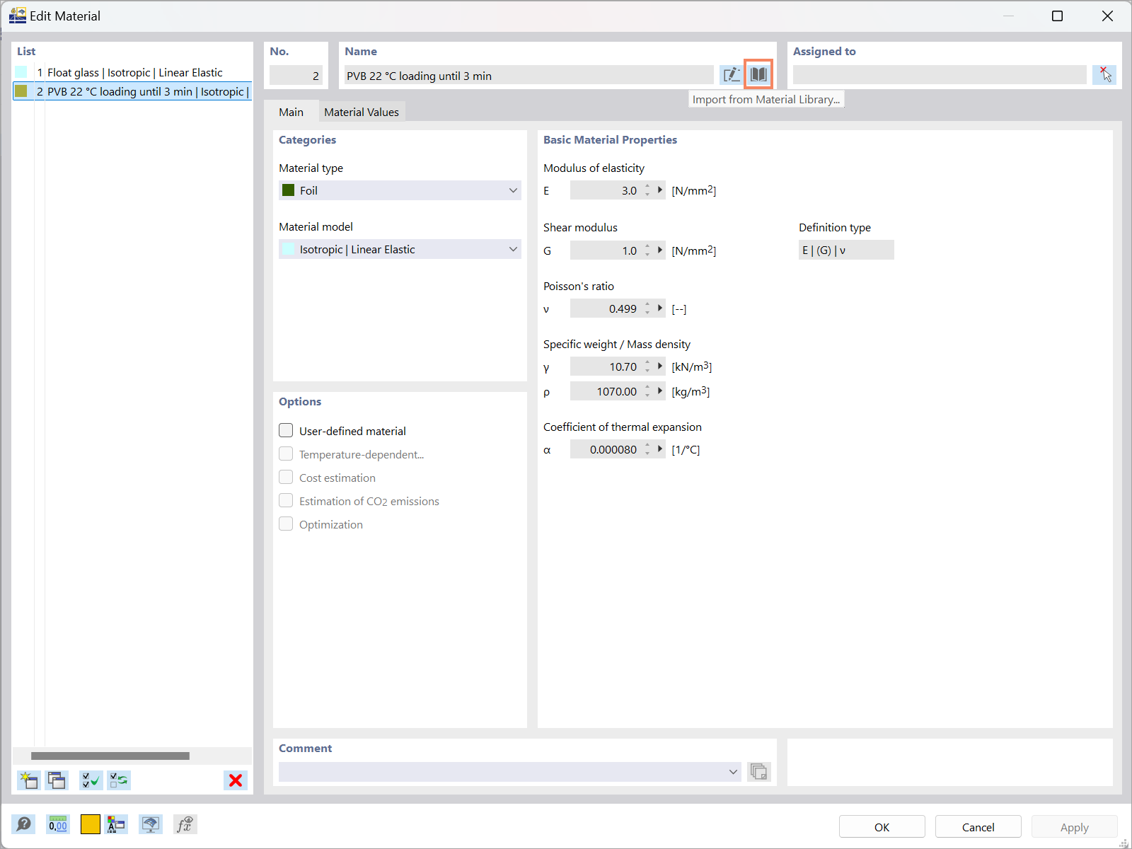
L'immagine illustra il processo di definizione dei materiali per strutture in vetro utilizzando il software RFEM 6. Mostra l'interfaccia in cui gli ingegneri possono inserire le proprietà dei materiali a scopo analitico nei progetti di costruzione.
  • Impostazione dei materiali
  • Strutture in vetro
  • RFEM 6
  • Analisi strutturale
  • Materiali
Usato in
  • Verifica vetro in RFEM 6: panoramica completa
Condividi