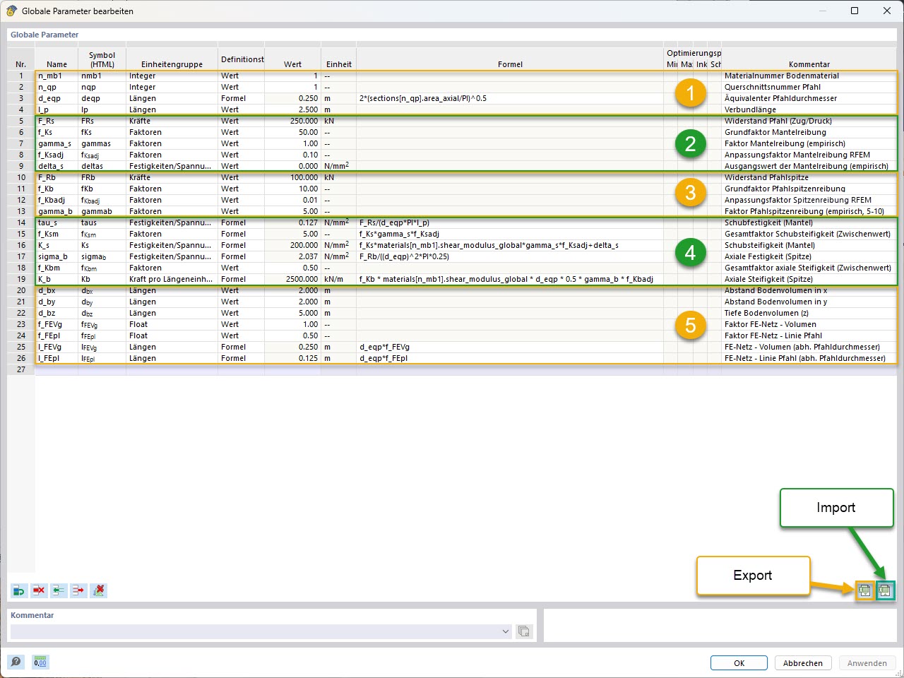
KB 001955 | Modellazione parametrica di pali con resistenze dei pali empiriche secondo Tschuchnigg | Parametri globali (con raggruppamento e marcatura di importazione/esportazione)
KB 001955 | Modellazione parametrica di pali con resistenze dei pali empiriche secondo Tschuchnigg | Parametri globali (con raggruppamento e marcatura di importazione/esportazione)
2025-05-22
056824

KB 001955 | Modellazione parametrica di pali | Parametri globali (con raggruppamento e identificazione di importazione/esportazione)

KB 001955 | Modellazione parametrica di pali con resistenze dei pali empiriche secondo Tschuchnigg | Parametri globali (con raggruppamento e marcatura di importazione/esportazione)

  • Analisi geotecnica
  • Pali
  • Resistenza dei pali
  • Parametri globali
Usato in
  • Modellazione parametrica di pali con resistenze empiriche dei pali secondo Tschuchnigg
Condividi