Utilizzando i parametri globali è possibile determinare i valori richiesti nella scheda del tipo di resistenza del palo, a seconda della geometria del palo e dei valori caratteristici del terreno. L'esempio utilizzato in questo contributo si basa semplificato su un terreno non stratificato e utilizza per i calcoli la determinazione empirica secondo Tschuchnigg [1]. Ulteriori informazioni sull'utilizzo del tipo di asta "palo" sono contenute nei link seguenti.
- Manuali online RFEM 6 | Analisi geotecnica | Fondamenti teorici | Elemento strutturale Pali
- Manuali online RFEM 6 | Analisi geotecnica | Oggetti di base | Aste
- KB 1924 | Modellazione dei pali in RFEM 6: Introduzione completa
Il modello seguente è composto da un volume di terreno 3D con un'asta integrata del tipo "palo". Va notato da un lato, che per semplificazione si è postulato un comportamento del materiale lineare-elastico per il terreno. Per le resistenze e la capacità portante del palo si è posta una distribuzione costante e si sono assunti una resistenza di 250 kN (mantello) e 100 kN (punta).
Parametrizzazione
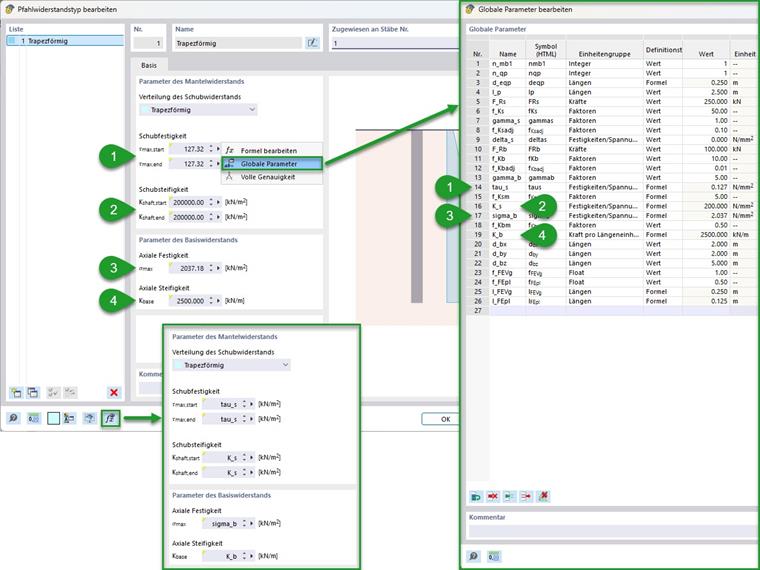
È stata effettuata un'estesa parametrizzazione. Ciò è mostrato nell'immagine seguente, che mostra i parametri globali utilizzati. Inoltre, qui viene annotata una classificazione in gruppi (numeri da 1 a 4) e vengono marcate le opzioni per l'importazione e l'esportazione dei parametri globali.
Classificazione:
- Valori di ingresso generali (numero materiale/profilo del terreno/palo e la sua lunghezza di connessione e l'estensione del volume del terreno)
- Parametri della rete FE (terreno/palo)
- Valori di ingresso per le resistenze del palo
- Parametri di resistenza calcolati per mantello/punta del palo
Le resistenze del palo calcolate qui al punto 4 possono essere inserite come parametri globali nella scheda delle resistenze del palo accanto ai campi di inserimento corrispondenti. Ciò è illustrato nell'immagine seguente. Per il controllo, è consigliabile verificare l'inserimento tramite il pulsante "Mostra formule".
Calcolo
I calcoli delle resistenze del palo avvengono come mostrato nella sezione "Fondamenti teorici" del manuale. Manuali online RFEM 6 | Analisi geotecnica | Fondamenti teorici | Elemento strutturale Pali Poiché in questo esempio è stata scelta una sezione trasversale del palo rotonda, il diametro equivalente corrisponde a questo. Per altre forme di sezione trasversale, questo può essere determinato con la formula seguente.
In funzione del diametro equivalente del palo, è possibile determinare ora gli ulteriori parametri. Questo riguarda innanzitutto la finezza della rete del volume del terreno e la linea associata al palo. Per questo, la voce del manuale relativa al tipo di asta "palo" fornisce raccomandazioni sulla rete, che sono state applicate qui.
Manuali online RFEM 6 | Analisi geotecnica | Oggetti di base | AsteIl calcolo della resistenza al taglio può avvenire tramite la lunghezza di connessione e il diametro equivalente dalla resistenza totale al taglio. Nella formula seguente, ciò è mostrato sotto l'assunzione di una resistenza al taglio costante e una sezione trasversale. In questo esempio, dalla resistenza complessiva di 250 kN, si ottiene una resistenza al taglio sul mantello del palo di 127 kN/m².
|
Fr,s |
Attrito totale del fusto del palo |
|
deq |
Diametro equivalente della pila (area del cerchio) |
|
lb |
Lunghezza composita del palo |
L'attrito del mantello è determinato qui mediante le formule empiriche di Tschuchnigg [1]. Dai vari fattori e dal modulo di taglio del terreno circostante di 40 N/mm² si ottiene una rigidezza al taglio costante di 200 N/mm². Per semplificazione e controllo, può essere formato un fattore totale dai fattori di regolazione consigliati.
|
G |
Modulo di taglio del terreno (dal rapporto di Poisson e modulo elastico; modulo elastico per modello materiale non lineare: semplice (ad esempio Mohr-Coulomb) carico primario Eprim o di ordine superiore (ad esempio Hardening-Soil) Eur~5 x E(50),prim) |
|
Γs |
Fattore di adeguamento per l'estensione del palo (empirico; consigliato: 1) |
|
Δs |
Valore iniziale dell'attrito tra guaina e terreno (empirico; valore raccomandato: 0) |
|
fs,RF |
Fattore di adattamento per RFEM (valore raccomandato: 0.1) |
|
|
Modulo di taglio del terreno 凊 (derivato dal rapporto di Poisson e il modulo elastico; il modulo elastico per modelli di materiali non lineari: semplice (ad esempio, Mohr-Coulomb) al primo caricamento Eprim o di ordine superiore (ad esempio, suoli induriti) Eur~5 x E(50),prim) |
La determinazione della resistenza assiale alla punta del palo dalla capacità portante totale può avvenire anche tramite il diametro equivalente del palo. In questo esempio, dai 100 kN adottati, si ottiene una resistenza di 2,037 N/mm².
|
Fr,b |
Resistenza totale della sommità del palo |
|
deq |
Diametro equivalente della pila (area circolare) |
Analogamente alla determinazione dell'attrito del mantello, è possibile determinare anche la rigidezza assiale. Qui si ottiene un valore di 2500 kN/m.
|
G |
Modulo di taglio del terreno in situ (da modulo di Poisson e modulo elastico; modulo elastico per modello di materiale non lineare: caricamento iniziale semplice (ad es. Mohr-Coulomb) Eprim o di ordine superiore (ad es. Hardening-Soil) Eu,r~5 x E(50),prim)) |
|
Γb |
Fattore di regolazione per la punta del palo (empirico; consigliato: 5-10) |
|
req |
Raggio equivalente della punta del palo |
|
fb,RF |
Fattore di regolazione RFEM (valore raccomandato: 0,01) |
|
req |
Raggio equivalente della punta del palo |
Risultati
I risultati così ottenuti forniscono un'idea del comportamento strutturale del tipo di asta "palo". Nell'immagine seguente sono mostrate le forze normali nel palo e le tensioni principali di taglio nel terreno in due fasi di carico. A sinistra è mostrato lo stato prima del raggiungimento della resistenza del mantello (meno di 250 kN di immissione di forza). A destra lo stato poco prima del collasso totale (meno di 250 kN + 100 kN). Come si può vedere qui, il comportamento strutturale passa da un trasferimento di carico combinato di mantello e punta del palo a un puro smaltimento dei carichi aggiuntivi alla punta del palo.
Per un controllo del comportamento strutturale del palo è consigliabile anche la creazione di un diagramma di calcolo. Nell'immagine seguente è mostrato per la forza normale dell'asta in riferimento al nodo della punta del palo rispetto al suo spostamento in direzione longitudinale.
Possibilità di estensione
Per una stratificazione del terreno circostante, nella scheda del tipo di resistenza del palo potrebbe essere selezionato "Variabile" per la distribuzione della resistenza al taglio. Qui possono essere inserite le resistenze del mantello variabili a seconda della stratificazione. In questo caso, nell'esempio precedente devono essere inseriti i numeri dei materiali desiderati del terreno circostante e le rigidità al taglio del mantello devono essere determinate in funzione di essi. Potrebbe essere vantaggioso anche considerare una resistenza al taglio non costante.